EasyManua.ls Logo

IBA BM-PN - Page 25

IBA BM-PN
77 pages
Print Icon
To Next Page IconTo Next Page
To Next Page IconTo Next Page
To Previous Page IconTo Previous Page
To Previous Page IconTo Previous Page
Loading...
ibaBM-PN
Manual
Issue 1.9
25
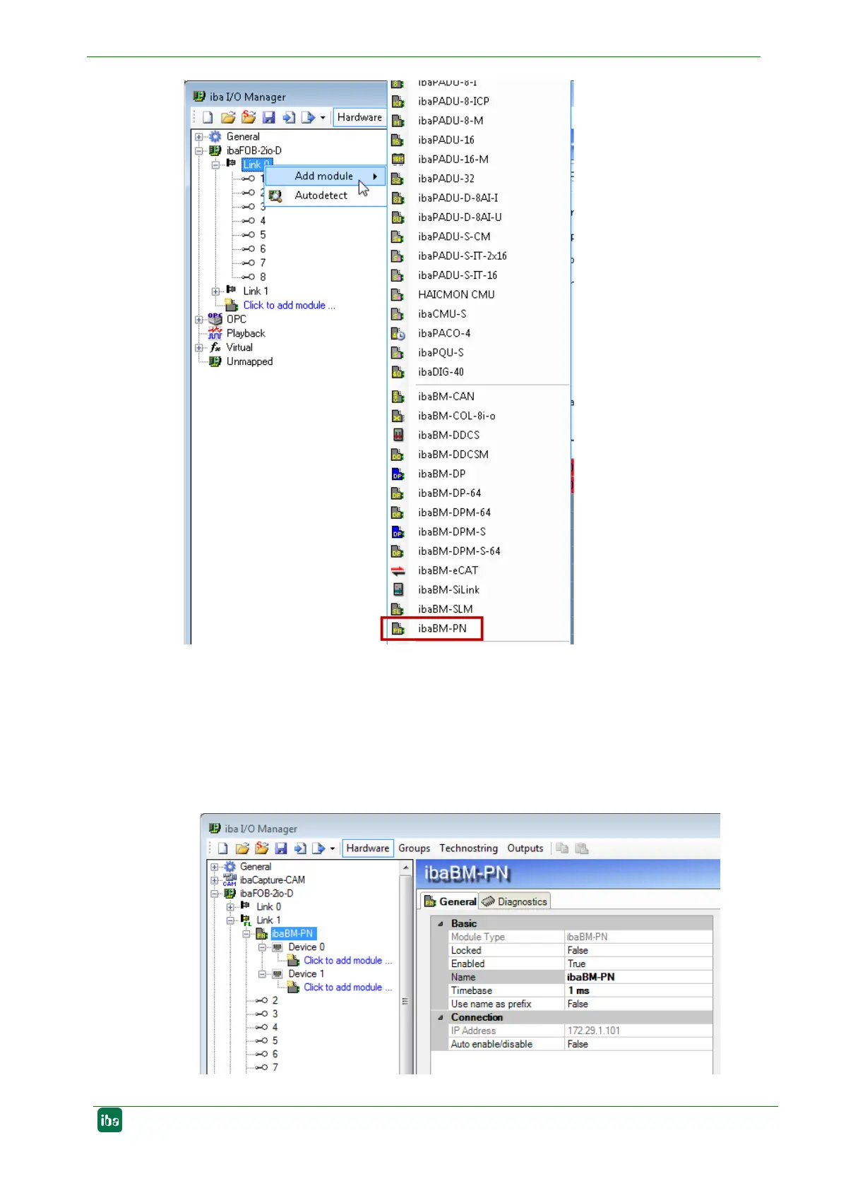
According to the selected Flex address (switch S2), the device has to be dragged to
the correct address position using drag & drop.
7. Please define on the "General" tab the parameters of ibaBM-PN. The following pa-
rameters are important:
Name: Assign a meaningful name to the connected device.
Timebase: Select a timebase for data acquisition in ibaPDA.

Table of Contents