EasyManua.ls Logo

Marantz NR1508 - Service Region Settings

Marantz NR1508
146 pages
Print Icon
To Next Page IconTo Next Page
To Next Page IconTo Next Page
To Previous Page IconTo Previous Page
To Previous Page IconTo Previous Page
Loading...
Copy the Service Region Settings from the USB ash drive to this unit.
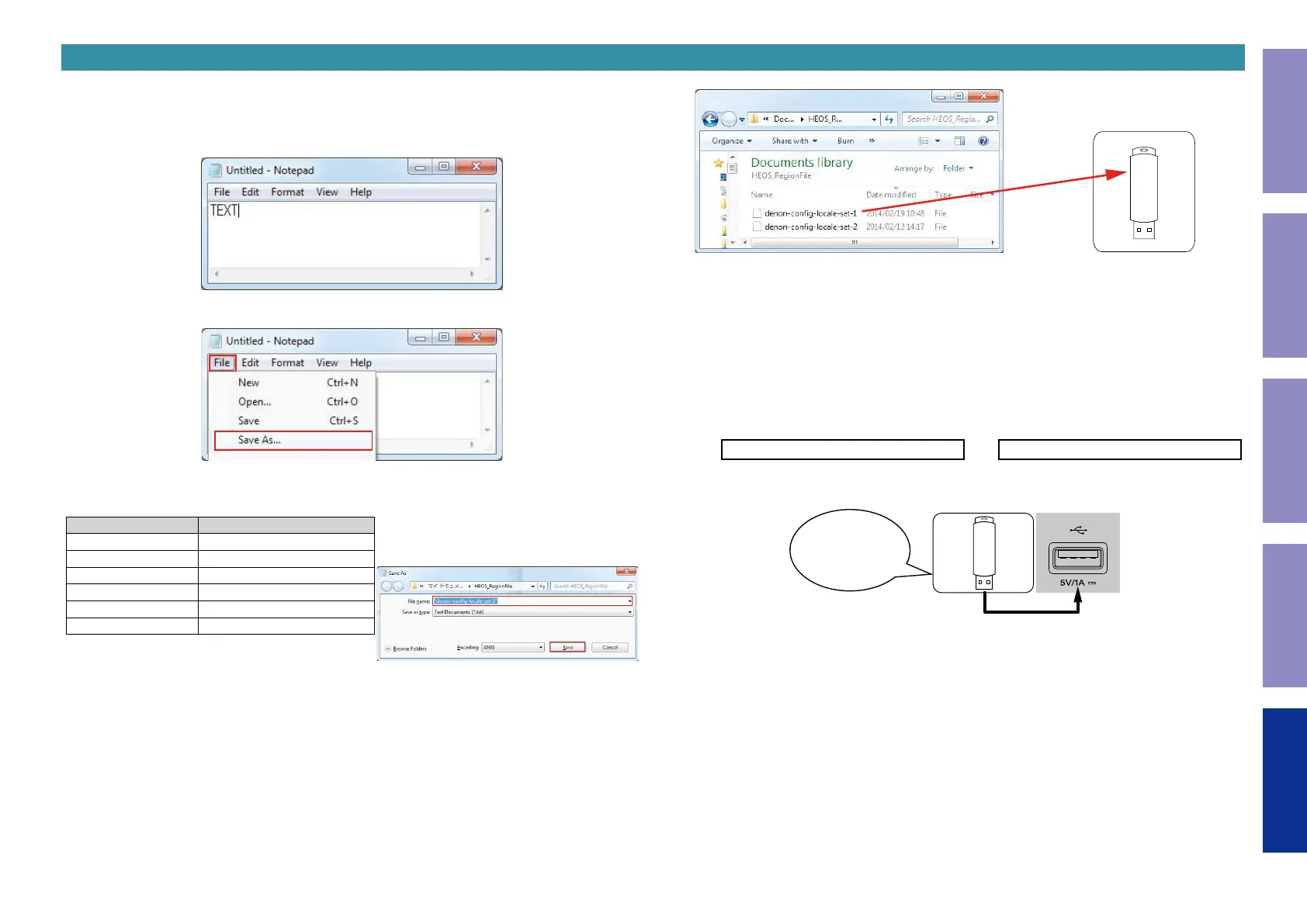
4.1. Creating a Service Region Settings le
(1) Click [Start button] - [Accessories] - [notepad] on the PC to launch the notepad.
(2) Enter "TEXT".
(3) Click "File", and then click "Save As...".
(4) Enter the le name and click the Save button.
NOTE : Enter the le name in double quotation marks. (The le extension is not required.)
Service Region File name
North America "denon-cong-locale-set-1"
Europe "denon-cong-locale-set-2"
Japan "denon-cong-locale-set-3"
Australia "denon-cong-locale-set-4"
Korea "denon-cong-locale-set-5"
China "denon-cong-locale-set-6"
(5) Copy the les created on the USB ash drive.
4.2. Starting Service Region Settings
NOTE :
• Remove the LAN cable from this unit when updating.
(Do not connect to a wired or wireless network.)
• We recommend a USB memory device that has an LED installed.
(1) Press the power button to turn on the power.
(2) Wait for this unit to start up.
(3) Set the input source to HEOS Music.
Check that the display is as shown below.
–TuneIn Internet Radio
or
No Network Connection
Content of the display is scrolled.
(4) Insert the USB ash drive into the USB port.
(5) Wait for at least 10 seconds before removing the USB ash drive.
( If the USB ash drive has an LED, this LED will be ashing. Remove the USB ash drive when the LED
stops ashing.)
copy to USB flash drive
Download firmware
in USB flash drive.
4. Update Method for Service Region Settings
142
Caution in
servicing
Electrical Mechanical Repair Information Updating

Other manuals for Marantz NR1508

Related product manuals