EasyManua.ls Logo

Parker AC20 Series - Page 16

Parker AC20 Series
58 pages
To Next Page IconTo Next Page
To Next Page IconTo Next Page
To Previous Page IconTo Previous Page
To Previous Page IconTo Previous Page
Loading...
DOC-0017-07-EN: AC20 Series - EtherCAT Option
16 (58) DOC-0017-07-EN-B 04.04.2023
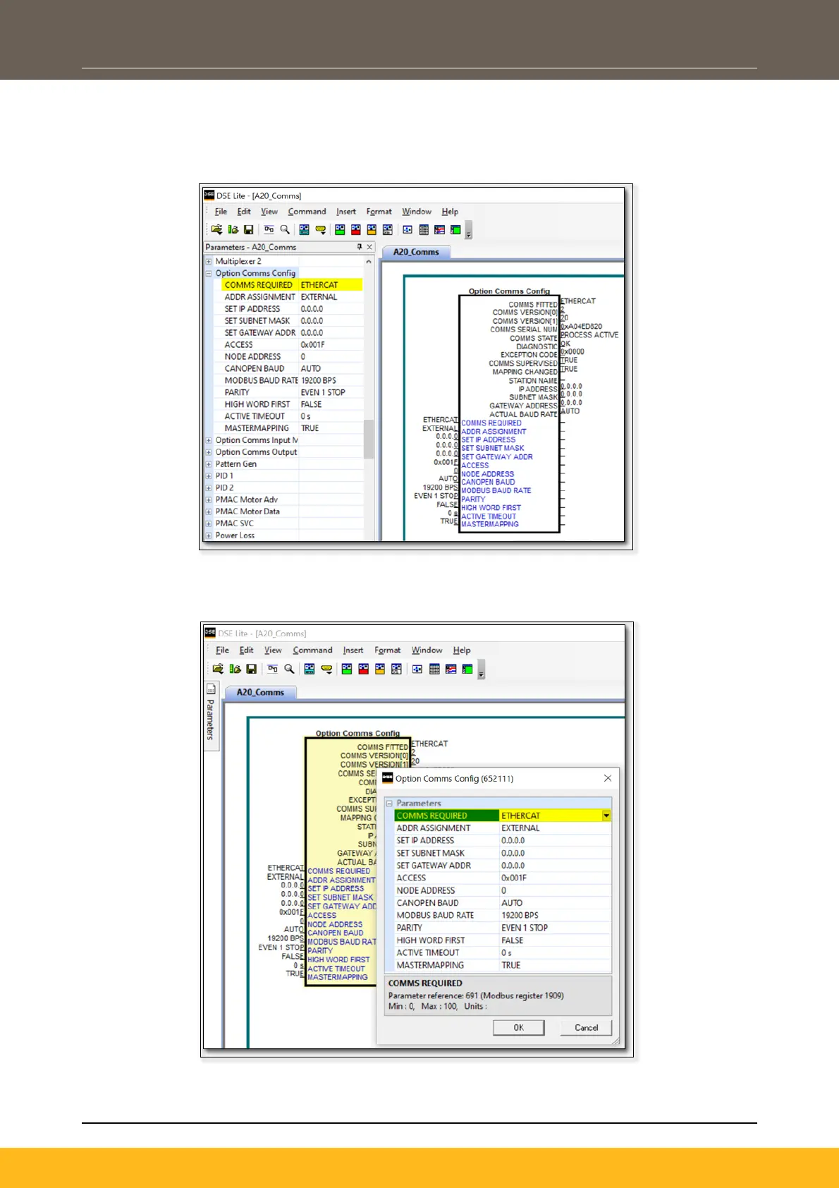
Configuration with DSE Lite
When performing an online configuration, the fitted option card will automatically be selected.
In offline mode, display your configuration page in DSE Lite and click the plus sign [+] at the left of function
block Option Comms Config to see set communication parameters.
Alternatively. perform the steps described above by double clicking on the function block Option comms
config to open parameters tab in the configuration interface.
Configuration with the webserver

Other manuals for Parker AC20 Series

Related product manuals