EasyManua.ls Logo

Riello MSM 20 - Display Menus

Riello MSM 20
59 pages
Print Icon
To Next Page IconTo Next Page
To Next Page IconTo Next Page
To Previous Page IconTo Previous Page
To Previous Page IconTo Previous Page
Loading...
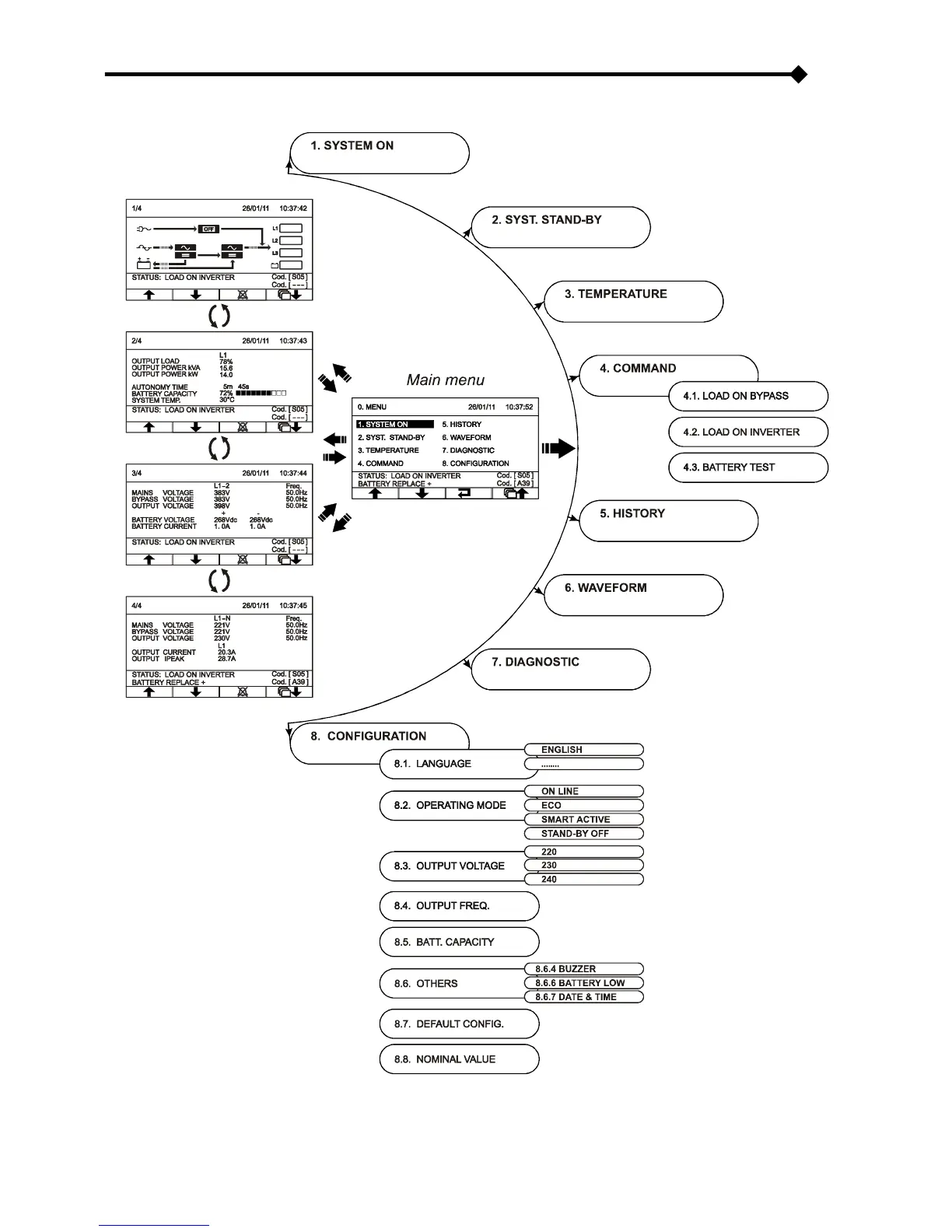
DISPLAY MENUS

Table of Contents

Related product manuals