EasyManua.ls Logo

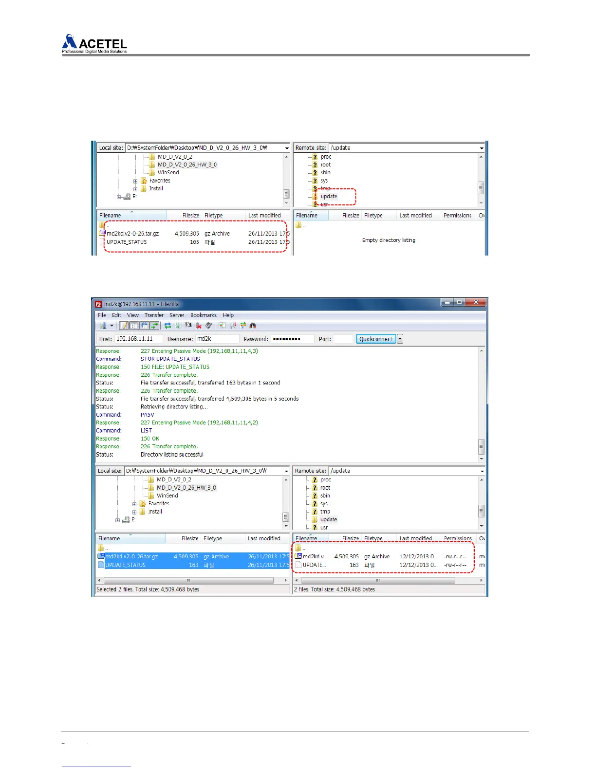
Acetel MD2000-16H - [Figure 44] Check the Software File of a Computer and Move to the MD2016 A Update Folder; [Figure 45] Software File Upload Completion

Default Icon
51 pages
Print Icon
To Next Page IconTo Next Page
To Next Page IconTo Next Page
To Previous Page IconTo Previous Page
To Previous Page IconTo Previous Page
Loading...
43
Copyright 2017 ACETEL Co., Ltd. All Right
Reserved
MD2000-16H v1.4
MD2000-16H User Manual
STEP4) From the computer window on the left, move to a folder containing software. Select the
update folder on the right window and then move. In case of software, two files exist and each file
has the following format and information.
* Software File : md2kd.v1-1-220. tar.gz (1-1-220 is the version information)
* Update Checksum File : UPDATE_STATUS
2 files are transmitted to the update folder of the MD2000-16H.
[Figure 44] Check the software file of a computer and move to the MD2016A Update folder
STEP5) When the file transmission is completed, a file uploaded onto the update folder would be
shown on the right window.
[Figure 45] Software File Upload Completion
STEP6) Refer to 4.1.9 UPDATE for Updating.

Table of Contents