EasyManua.ls Logo

J5create JUD500 - 確認安裝狀態

J5create JUD500
244 pages
Print Icon
To Next Page IconTo Next Page
To Next Page IconTo Next Page
To Previous Page IconTo Previous Page
To Previous Page IconTo Previous Page
Loading...
ULTRA STATION 使用手冊
9
註明:若您使用的電腦原先是獨立顯示卡有雙埠輸出…..
連接在USB Ultra Station的螢幕編號,會變成第一及最後,所以連接Ultra Station的螢幕顯示器會是
2號編號
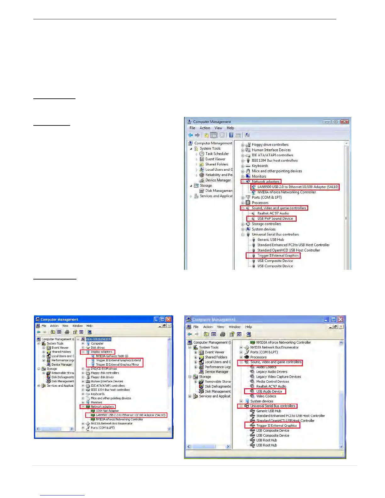
確認裝狀
請依照下列流程進行確認USB Ultra Station 安裝狀態
Windows 7:
“我的電腦” 點右鍵,點選 理”
“裝置管理員”,點選位於 “網路” & “音
,視訊及遊戲控制器”&“通序列匯流排
制器”前的 + 展開所有裝置
Windows XP:
“我的電腦” 點右鍵,點選 “管理” “裝置管理員”,點選位於 “通用序列匯流排控制器”及
顯示卡”& “音效,視訊及遊戲控制器” 前的 “+” 號展開所有裝置。

Table of Contents

Other manuals for J5create JUD500

Related product manuals