EasyManua.ls Logo

Technalogix TXF Series - Page 34

Default Icon
50 pages
Print Icon
To Next Page IconTo Next Page
To Next Page IconTo Next Page
To Previous Page IconTo Previous Page
To Previous Page IconTo Previous Page
Loading...
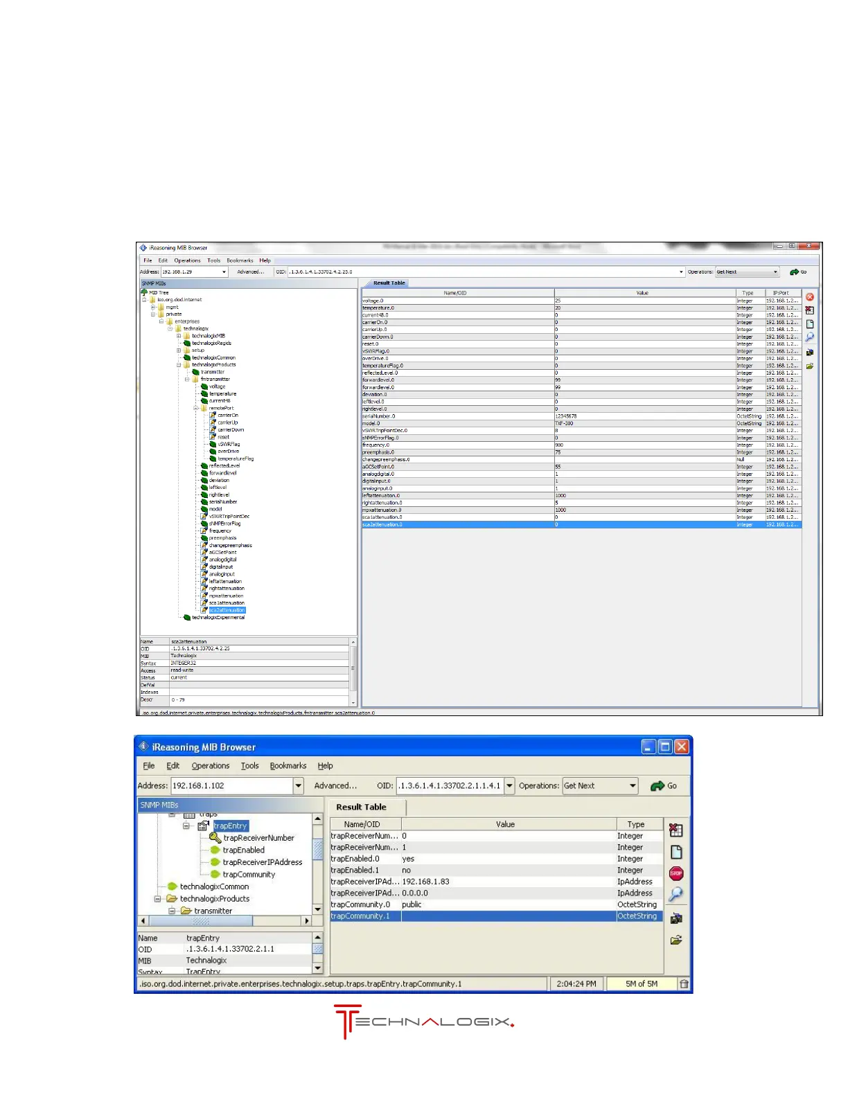
3.2.3. SNMP Traps
To enable the SNMP traps, within the MIB browser that you choose:
Set enable traps to 1 (or yes, depending on MIB browser).
Set the IP address to that of the receiving computer.
Set the community to one of the read communities set above.