EasyManua.ls Logo

Alcatel-Lucent 4059EE - Monitoring User List

Alcatel-Lucent 4059EE
171 pages
Print Icon
To Next Page IconTo Next Page
To Next Page IconTo Next Page
To Previous Page IconTo Previous Page
To Previous Page IconTo Previous Page
Loading...
Alcatel-Lucent 4059 Extended Edition
Attendant Console User Guide
8AL90608USAA ed02
81
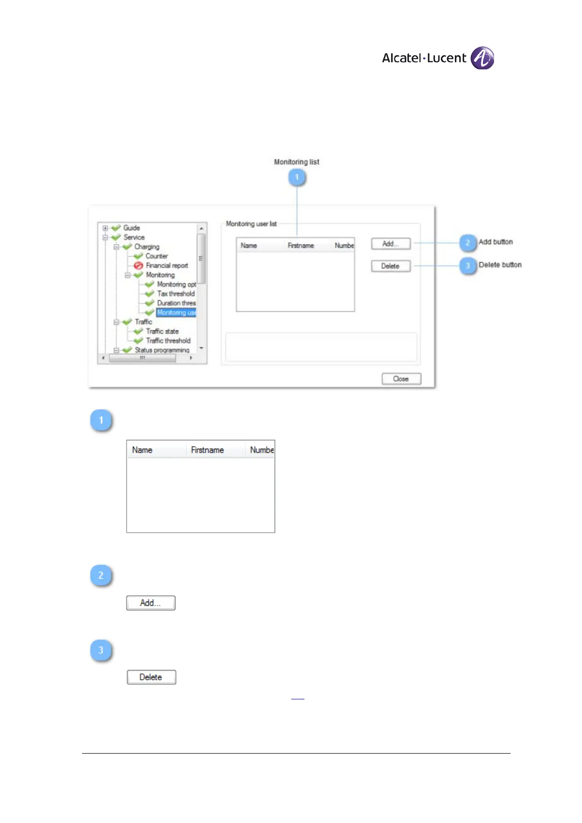
Monitoring user list
Monitoring user's is used to display or alter the screening list.
Monitoring list
Lists the searched users.
Add button
Opens the user query panel.
Delete button
Deletes the selected user from the
list.

Table of Contents

Other manuals for Alcatel-Lucent 4059EE

Related product manuals