EasyManua.ls Logo

alphatronics AlphaCom XL - APPENDIX B Making a Reservation on a DHCP Server

alphatronics AlphaCom XL
74 pages
Print Icon
To Next Page IconTo Next Page
To Next Page IconTo Next Page
To Previous Page IconTo Previous Page
To Previous Page IconTo Previous Page
Loading...
Service manual AlphaCom XL transceiver Rev. 1.4 10-08-2011 Blz. 64/74
APPENDIX B
Making a reservation on a DHCP server
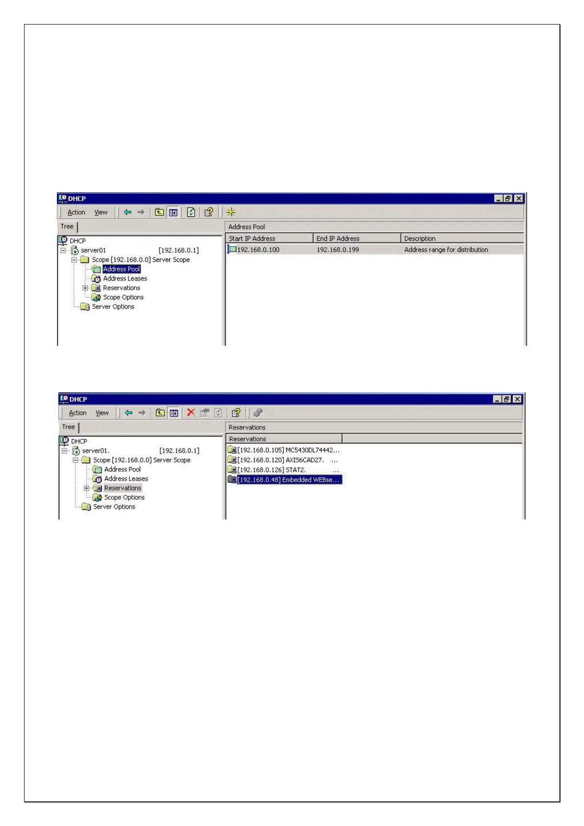
If a DHCP server is present within the network an IP address for the AlphaCom XL can be automatically
obtained from the DHCP server. The Alphacom XL can operate with both a fixed IP address (although it is
programmable) but it also can ask a DHCP server for an IP address. When using a fixed IP address we
advise that the AlphaCom XL has an IP address outside the distribution range of the DHCP server. The
distribution range can be read from the DHCP configuration screen:
A reservation for the AlphaCom XL can be made like this:

Table of Contents