EasyManua.ls Logo

ComAp IG-NTC GC - Page 208

ComAp IG-NTC GC
260 pages
Print Icon
To Next Page IconTo Next Page
To Next Page IconTo Next Page
To Previous Page IconTo Previous Page
To Previous Page IconTo Previous Page
Loading...
IGS-NT-BC, SW Version 1.2.0, ©ComAp January 2019
IGS-NT-BC-1.2.0 Reference Guide.PDF
208
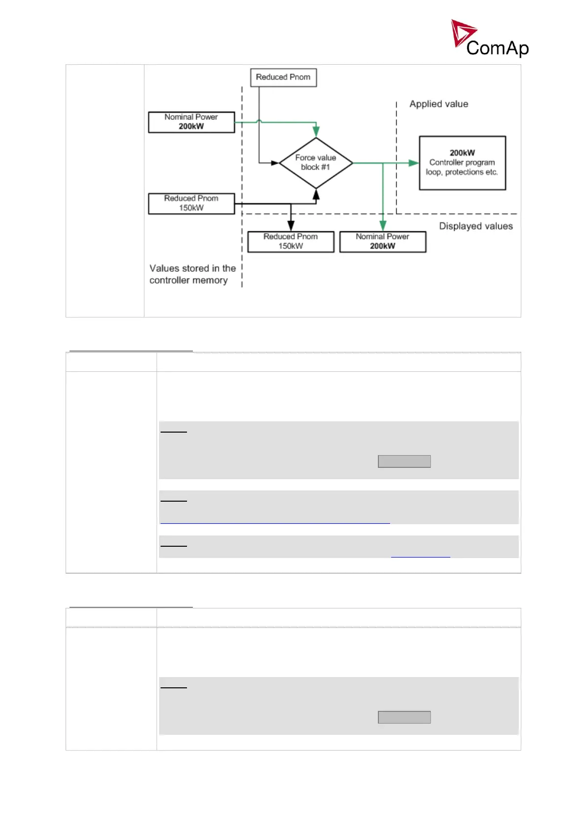
EXAMPLE OF AN INACTIVE FORCE VALUE BLOCK
Binary input: ForceValueIn 2
Related FW
3.0
Description
This input activates the Force value #2 block. If the input is active, the value of the
setpoint, to which the Force value #2 block is configured, will be overriden by
value of the alternative setpoint assigned to the Force value #2 block.
NOTE:
If there are more than one force value blocks configured onto one setpoint then
the highest priority has the block with the lowest index (i.e. the first active block
according to the list displayed in GenConfig in the Force value window at the
related setpoint).
NOTE:
Watch a training video about force value function here:
http://www.comap.cz/support/training/training-videos/.
NOTE:
See an example in the description of the binary input Force value 1.
Binary input: ForceValueIn 3
Related FW
3.0
Description
This input activates the Force value #3 block. If the input is active, the value of the
setpoint, to which the Force value #3 block is configured, will be overriden by
value of the alternative setpoint assigned to the Force value #3 block.
NOTE:
If there are more than one force value blocks configured onto one setpoint then
the highest priority has the block with the lowest index (i.e. the first active block
according to the list displayed in GenConfig in the Force value window at the
related setpoint).

Table of Contents

Related product manuals