EasyManua.ls Logo

Keysight Technologies N5173B EXG - Using I;Q Modulation

Keysight Technologies N5173B EXG
502 pages
Print Icon
To Next Page IconTo Next Page
To Next Page IconTo Next Page
To Previous Page IconTo Previous Page
To Previous Page IconTo Previous Page
Loading...
Keysight EXG and MXG X-Series Signal Generators User’s Guide 211
Basic Digital Operation for N5172B/82B with Options 653/655/656/657
Using I/Q Modulation
Using I/Q Modulation
The following factors contribute to error vector magnitude:
Differences in amplitude, phase, and delay between the I and Q channels
DC offsets
The I/Q menu not only enables you to select the I/Q signal source and output, it also provides
adjustments and calibrations to compensate for differences in the I and Q signals.
See also, “Using Analog Modulation on the RF Carrier Signal (Option UNT)” on page 70.
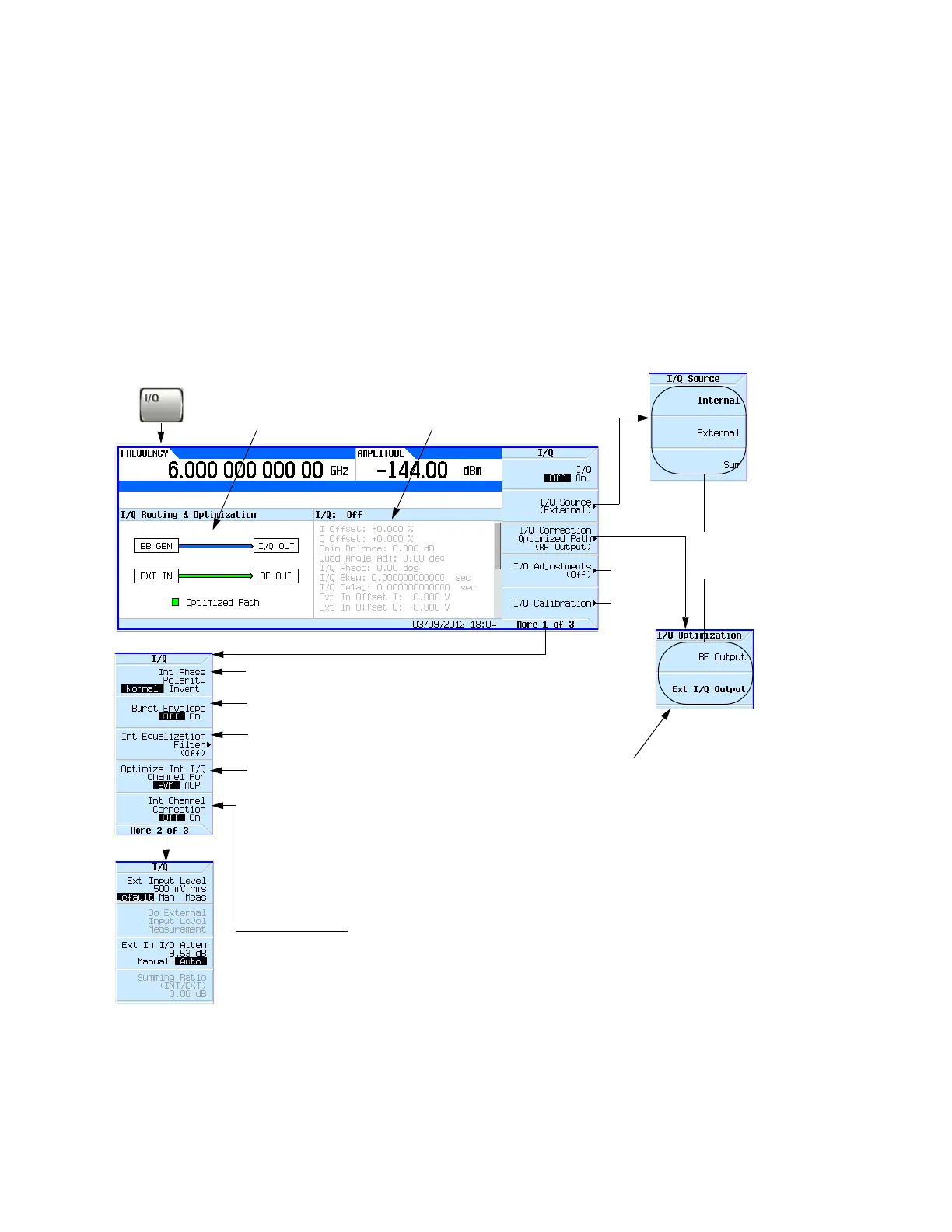
Figure 8-15 I/Q Display and I/Q Softkeys
These selections are
reflected in the
I/Q Routing &
Optimization graphic.
page214
This panel displays the current
settings for the I/Q signal routing
and I/Q correction optimized path.
This panel displays the current status and settings
of the I/Q adjustments. Use the Page Up and
Page Down keys to scroll through these
parameters. Grey indicates an inactive (off)
adjustment.
Used only with internally generated, bursted modulation
formats. Enables/disables the RF burst modulator.
For details on each key, use key help
as described on page56.
Each path requires different optimization values;
when you select a path, you are selecting the
unique optimization values required by that path.
The signal generator applies the selected
optimization values to all paths, which impairs the
unselected paths.
Inverts an internally generated Q signal, so that the I component lags the
Q component by 90 degrees.
Opens the internal I/Q Equalization Filter which can be used
to correct and/or impair the RF and External I/Q outputs for
the internal I/Q source.
Selects between optimizing the internal I/Q channel for EVM (in channel
performance) at the expense of ACP (out of channel performance) or
optimizing for ACP at the expense of EVM.
EVM is an 80% nyquist filter (100Mhz wide) with a wide transition band.
When an equalization filter is active, this filter is not active.
ACP is also an 80% nyquist filter (100Mhz wide), but the transition band
is very narrow, thus reducing images for wide-band signals. This filter will
be convolved with the active equalization filter and the Int Channel
Correction filter (if it is on), the result of which will be truncated to the
center 256 taps.
SCPI Commands:
[:SOURce]:DM:INTernal:CHANnel:OPTimization EVM|ACP
[:SOURce]:DM:INTernal:CHANnel:OPTimization?
Toggles on or off the application of the internal baseband generator RF, and baseband magnitude and
phase corrections across the 160MHz baseband bandwidth at the current RF frequency.
When this feature is on, arbitrary frequency switching while the baseband is on will take up to an
additional 3.3ms (typical) to 6.8ms the first time that frequency is specified. After that, switching to
that frequency will take up to an additional 1.3ms.
Up to 1024 unique frequencies can be cached before the oldest cache will be forgotten. If a frequency
sweep is activated, then the calculation and caching will occur up front for the first 1024 unique
frequencies, and all further unique frequencies will have the characteristics of arbitrary frequency
switching.
If the I/Q Correction Optimized Path is set to Ext I/Q Output, then only the baseband corrections will be
applied and the frequency switching speed will be unaffected.
This correction will be convolved with the ACP Internal I/Q Channel Optimization filter and the
Equalization filter if they are active. The resulting filter will be truncated to 256 taps.
SCPI Commands:
[:SOURce]:DM:INTernal:CHANnel:CORRection[:STATe] ON|OFF|1|0
[:SOURce]:DM:INTernal:CHANnel:CORRection[:STATe]?
page215

Table of Contents

Other manuals for Keysight Technologies N5173B EXG

Related product manuals