EasyManua.ls Logo

Lenze EtherNet/IP E84AYCEO - Write Parameters

Lenze EtherNet/IP E84AYCEO
165 pages
Print Icon
To Next Page IconTo Next Page
To Next Page IconTo Next Page
To Previous Page IconTo Previous Page
To Previous Page IconTo Previous Page
Loading...
Lenze · E84AYCEO communication module (EtherNet/IP™) · Communication Manual · DMS 3.0 EN · 10/2013 · TD17 85
9 Parameter data transfer (explicit messages)
9.1 Write parameters
_ _ _ _ _ _ _ _ _ _ _ _ _ _ _ _ _ _ _ _ _ _ _ _ _ _ _ _ _ _ _ _ _ _ _ _ _ _ _ _ _ _ _ _ _ _ _ _ _ _ _ _ _ _ _ _ _ _ _ _ _ _ _ _
9.1 Write parameters
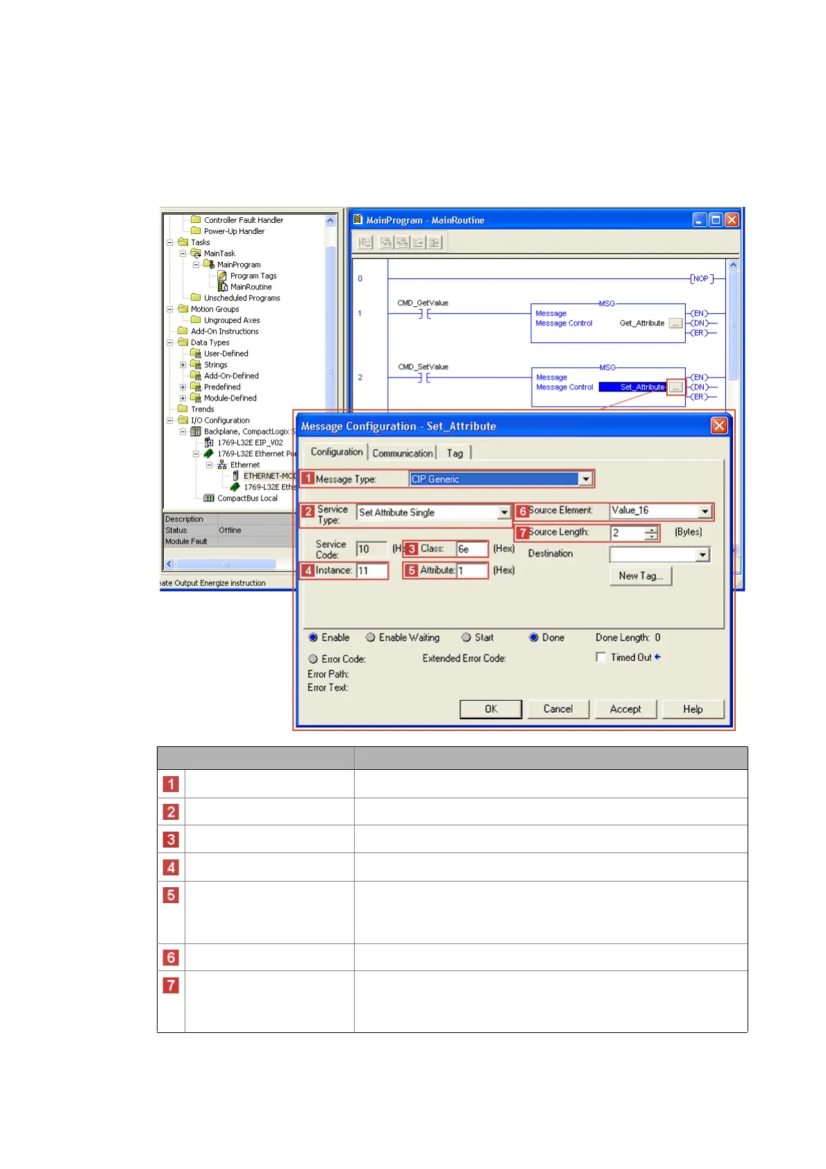
In order to write data into code C00011 (reference speed) of the Inverter Drive 8400 by means of
explicit message transfer, for example, the following settings are necessary:
Settings Value / description
Message Type "CIP Generic"
Service Type "Set Attribute Single" (service code "0x10")
Class "6E" (access to Lenze code)
Instance "11" = Lenze code C00011 of Inverter Drive 8400
Attribute "1" = Subcode of the Lenze code
If the corresponding Lenze code does not have a subcode, the value ’1’
must be entered here.
A display code cannot be configured by the "SET" service.
Source Element Variable in the PLC program used as data source for writing.
Source Length The source length has to be set to the length (data type) of the current
parameter (see parameter reference in the software manual/online help of
the inverter).
For writing to code C00011, set the source length to "2 bytes".

Table of Contents

Related product manuals