EasyManua.ls Logo

Lenze EtherNet/IP E84AYCEO - Read Parameters

Lenze EtherNet/IP E84AYCEO
165 pages
Print Icon
To Next Page IconTo Next Page
To Next Page IconTo Next Page
To Previous Page IconTo Previous Page
To Previous Page IconTo Previous Page
Loading...
9 Parameter data transfer (explicit messages)
9.2 Read parameters
86
Lenze · E84AYCEO communication module (EtherNet/IP™) · Communication Manual · DMS 3.0 EN · 10/2013 · TD17
_ _ _ _ _ _ _ _ _ _ _ _ _ _ _ _ _ _ _ _ _ _ _ _ _ _ _ _ _ _ _ _ _ _ _ _ _ _ _ _ _ _ _ _ _ _ _ _ _ _ _ _ _ _ _ _ _ _ _ _ _ _ _ _
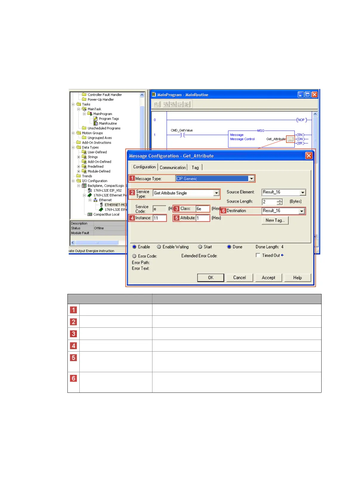
9.2 Read parameters
In order to read out Lenze code C00011 (reference speed) of the Inverter Drive 8400 by means of
explicit message transfer, for example, the following settings are necessary:
Settings Value / description
Message Type "CIP Generic"
Service Type "Get Attribute Single" (service code "0x0E")
Class "6E" (access to to Lenze code)
Instance "11" = Lenze code C00011 of Inverter Drive 8400
Attribute "1" = Subcode of the Lenze code
If the corresponding Lenze code does not have a subcode, the value ’1’ must
be entered here.
Destination Variable in the PLC program the drive data will be copied to.
When reading code C00011, make sure that the tag used as destination is a
single word in UINT16 format.

Table of Contents

Related product manuals