EasyManua.ls Logo

Technalogix TP1000 - Page 62

Technalogix TP1000
87 pages
Print Icon
To Next Page IconTo Next Page
To Next Page IconTo Next Page
To Previous Page IconTo Previous Page
To Previous Page IconTo Previous Page
Loading...
62
Edit the Network ID, TSID for the selected program, same as the setting in the CAS server
for that program. Select the program name and click mouse right button to select
Scramble Setting.
Pic-3.1-58
In the Scrambler Setting window, select an AC Data we previously input and click OK to
bond with the selected program.
Pic-3.1-59
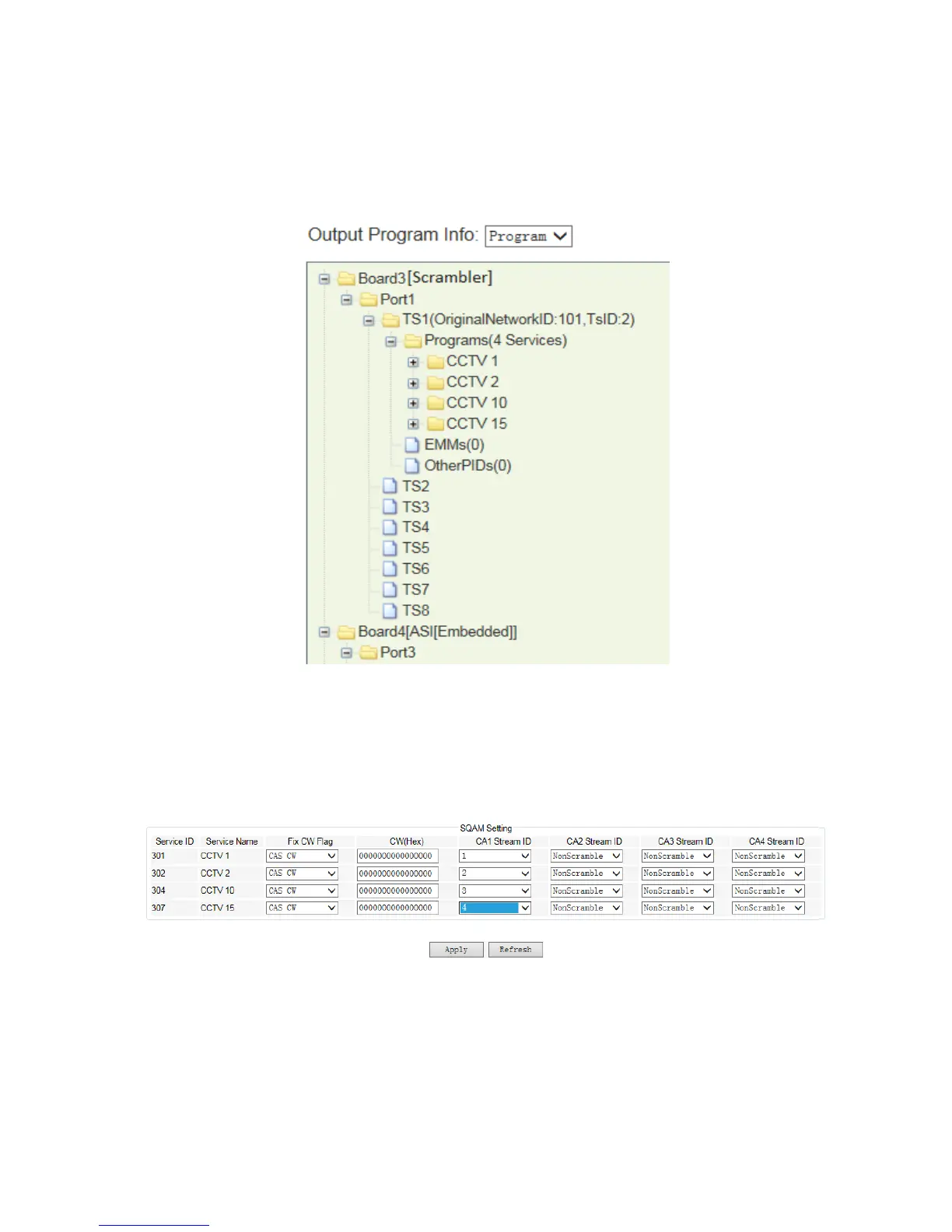
The scrambling program stream will be automatically transferred to the Scrambler module
in the Input Program Info window for transmission. Select the program we just scrambled
in the Scrambler module in Input Program Info window, and transfer it to any transmission