EasyManua.ls Logo

abem Terrameter LS - 6 Main Menu

abem Terrameter LS
47 pages
Print Icon
To Next Page IconTo Next Page
To Next Page IconTo Next Page
To Previous Page IconTo Previous Page
To Previous Page IconTo Previous Page
Loading...
ABEM Terrameter LS Toolbox
36
6 Main Menu
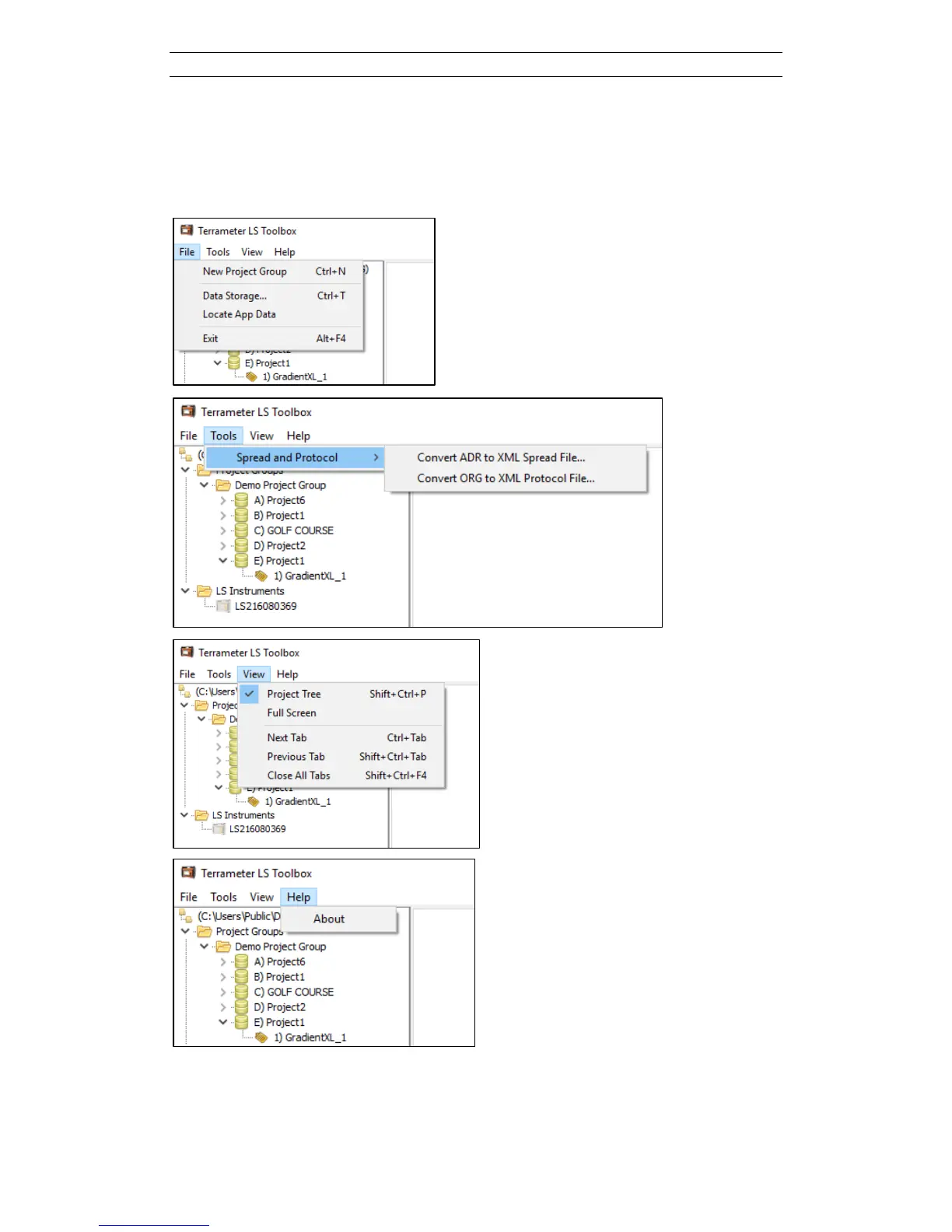
The main menu of Terrameter LS Toolbox has four top menus (Figure 51).
Figure 51. The Main Menu

Other manuals for abem Terrameter LS

Related product manuals