EasyManua.ls Logo

Carrier 38VMA Series - Function and Control

Carrier 38VMA Series
112 pages
To Next Page IconTo Next Page
To Next Page IconTo Next Page
To Previous Page IconTo Previous Page
To Previous Page IconTo Previous Page
Loading...
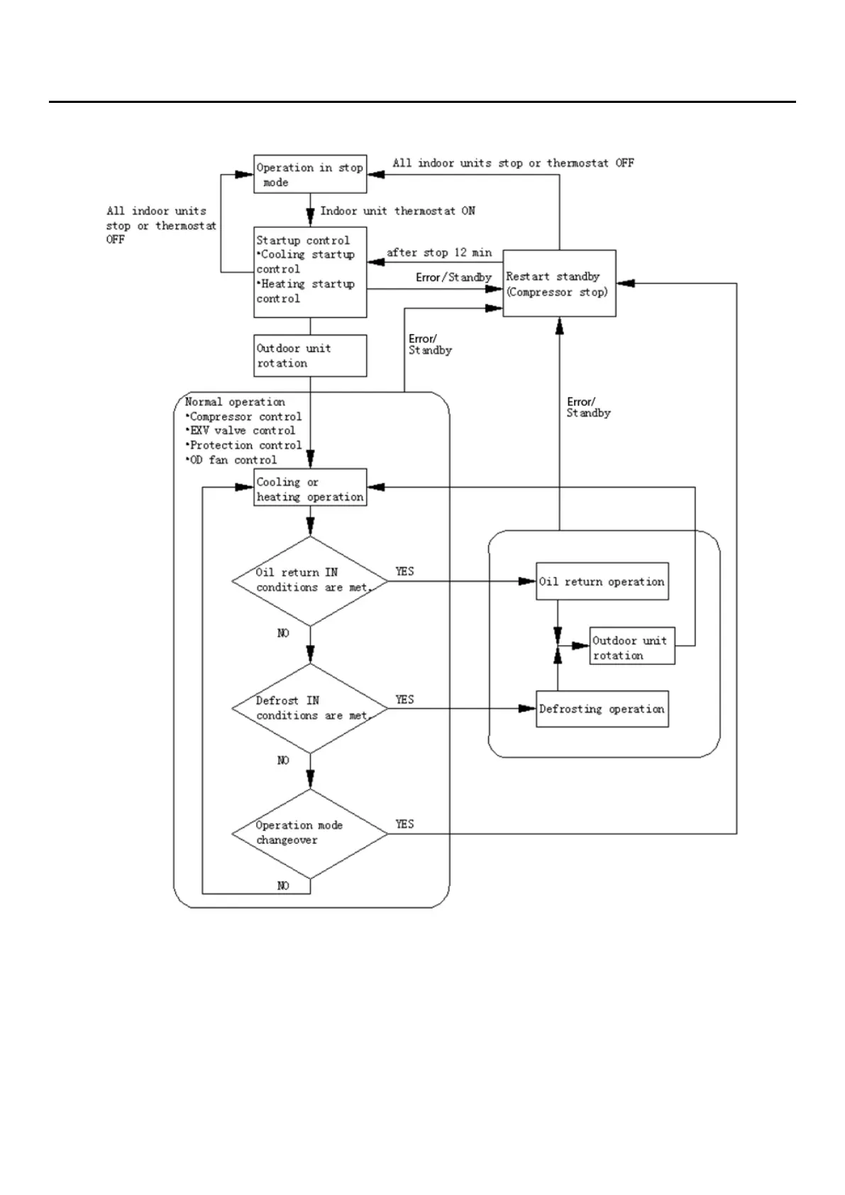
III. Function and Control
1. Operation Mode
Figure 29 - Operation Mode
21

Table of Contents

Related product manuals