EasyManua.ls Logo

Curtiss-Wright AXN - Configuring the AXN AXN;ADC;401

Default Icon
74 pages
Print Icon
To Next Page IconTo Next Page
To Next Page IconTo Next Page
To Previous Page IconTo Previous Page
To Previous Page IconTo Previous Page
Loading...
CHAPTER 3: CONFIGURING THE AXN SYSTEM 31
Configuring the AXN AXN/ADC/401
The 8 channel flexible analog module, AXN/ADC/401, supplied with the AXN Quick Start Kit is a powerful and
flexible analog module. Each channel can be individually configured to act as differential ended, single ended, full-
bridge, half-bridge (potentiometer), thermocouple, RTD 2/4 wire, RTD 3 Wire, AC coupled or ICP input.
Independent voltage or current excitation per channel is supported. Each channel on the AXN/ADC/401 has three
filter tap points. Each filter tap point can be individually configured with its own Filter Cutoff and Filtering Mode.
Linearization to standard thermocouple or RTD types are supported as are user-defined linearization tables per
channel. Cold junction compensation for thermocouple channels are supported. Shunt and bridge completion
resistors per channel are on board. Fast balancing of analog channels are supported.
This section explains the major features of the module and how to configure it for each setting type.
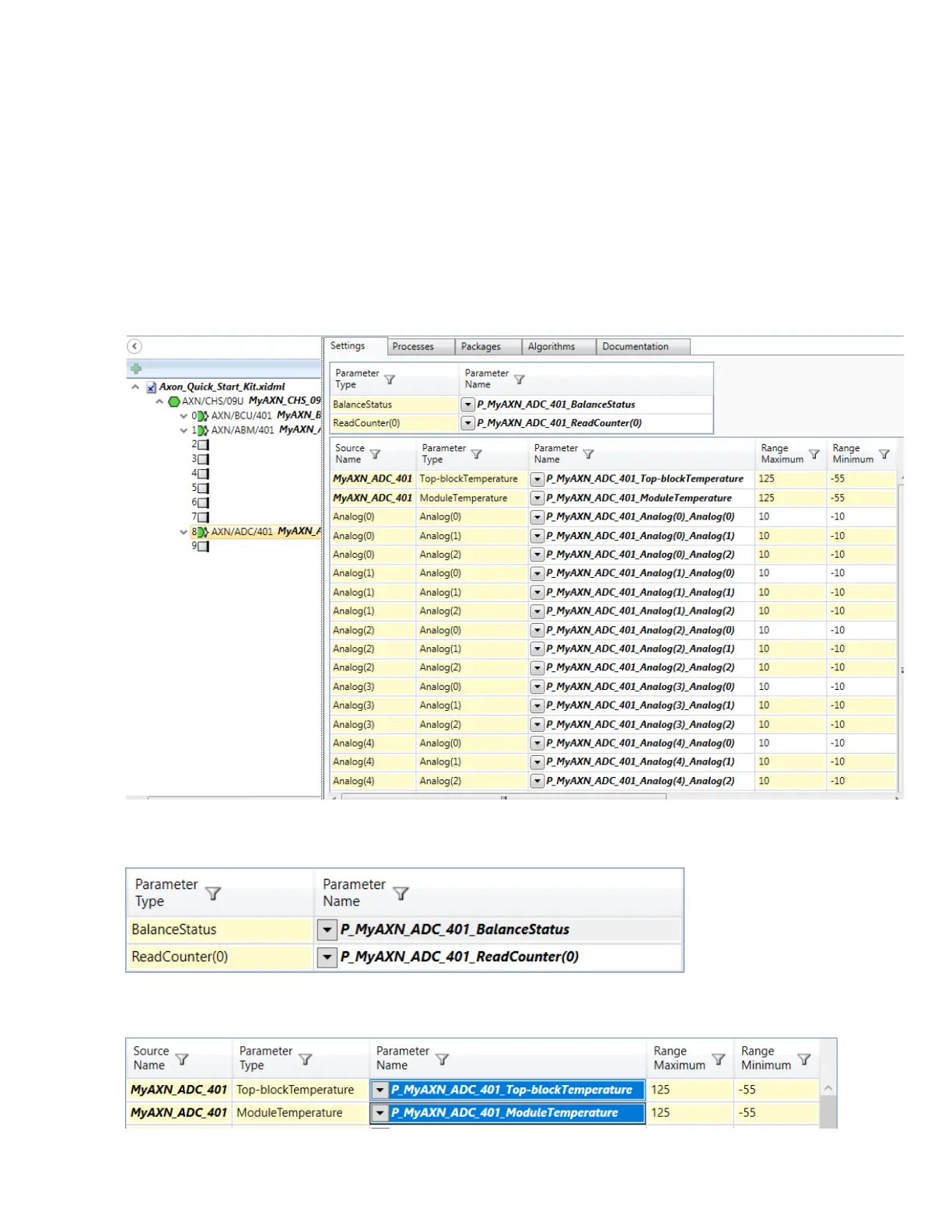
To view settings for the AXN/ADC/401, select the module in the Navigator and then click the Settings tab.
The BalanceStatus parameter, P_MyAXN_ADC_401_BalanceStatus, indicates the status of each channel with
relation to its balance settings and balance operation.
The ReadCounter0 parameter, P_MyAXN_ADC_401_ReadCounter(0), is a test register that increments every time
it is read.