EasyManua.ls Logo

Dell Vostro 15 - Identificación de Conjuntos de Chips en el Administrador de Dispositivos en Windows 7; Controladores del Conjunto de Chips Intel

Dell Vostro 15
81 pages
Print Icon
To Next Page IconTo Next Page
To Next Page IconTo Next Page
To Previous Page IconTo Previous Page
To Previous Page IconTo Previous Page
Loading...
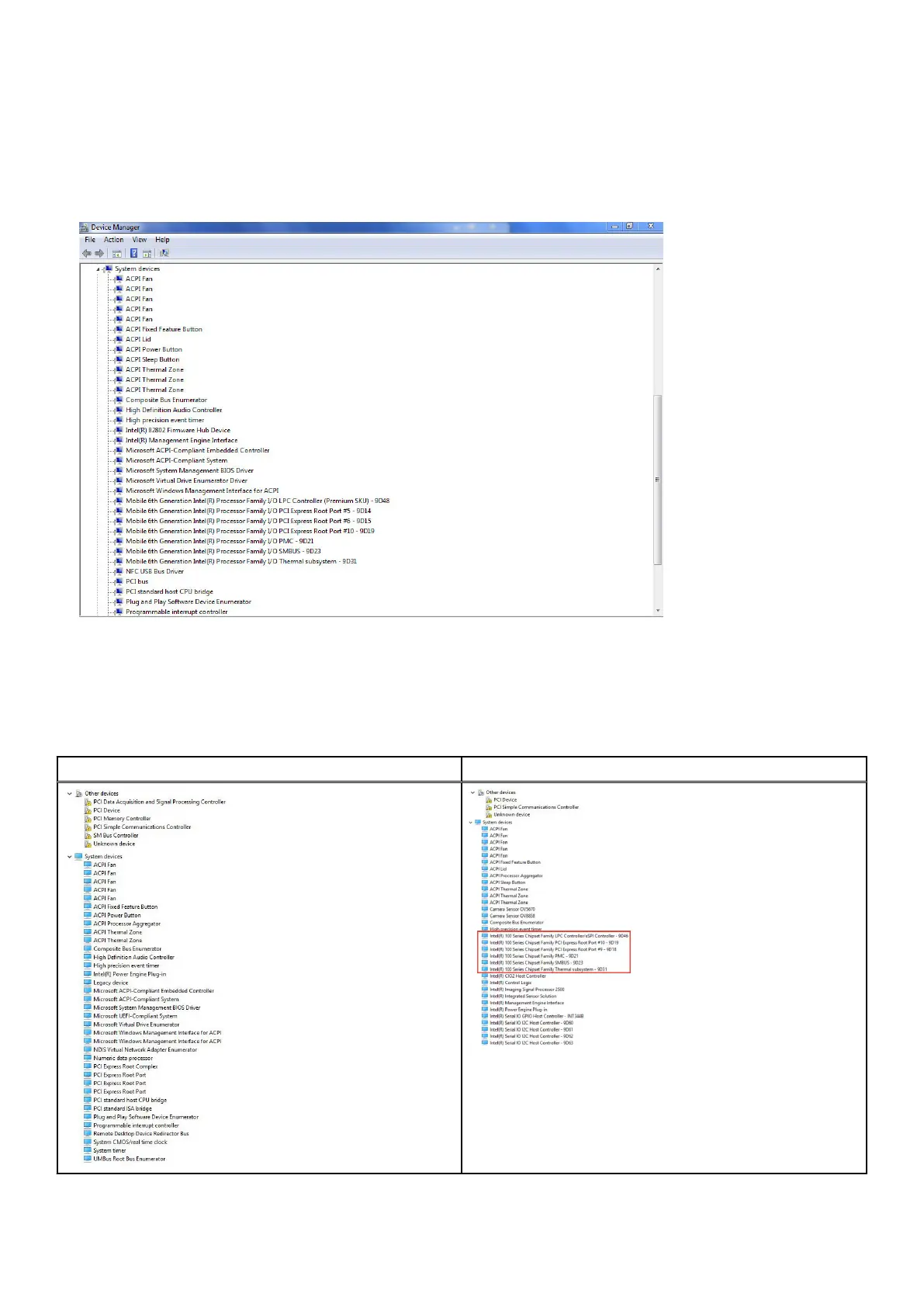
Identificación de conjuntos de chips en el Administrador de
dispositivos en Windows 7
1. Haga clic en Inicio Panel de control Administrador de dispositivos.
2. Amplíe Dispositivos del sistema y busque el conjunto de chips.
Controladores del conjunto de chips Intel
Compruebe si los controladores del conjunto de chips de Intel ya están instalados en el portátil.
Tabla 2. Controladores del conjunto de chips Intel
Antes de la instalación Después de la instalación
54 Tecnología y componentes

Table of Contents

Related product manuals