EasyManua.ls Logo

Graco HFR - Log Files, Folder Structure

Graco HFR
112 pages
Print Icon
To Next Page IconTo Next Page
To Next Page IconTo Next Page
To Previous Page IconTo Previous Page
To Previous Page IconTo Previous Page
Loading...
Appendix F - USB Operation
313997ZAA 103
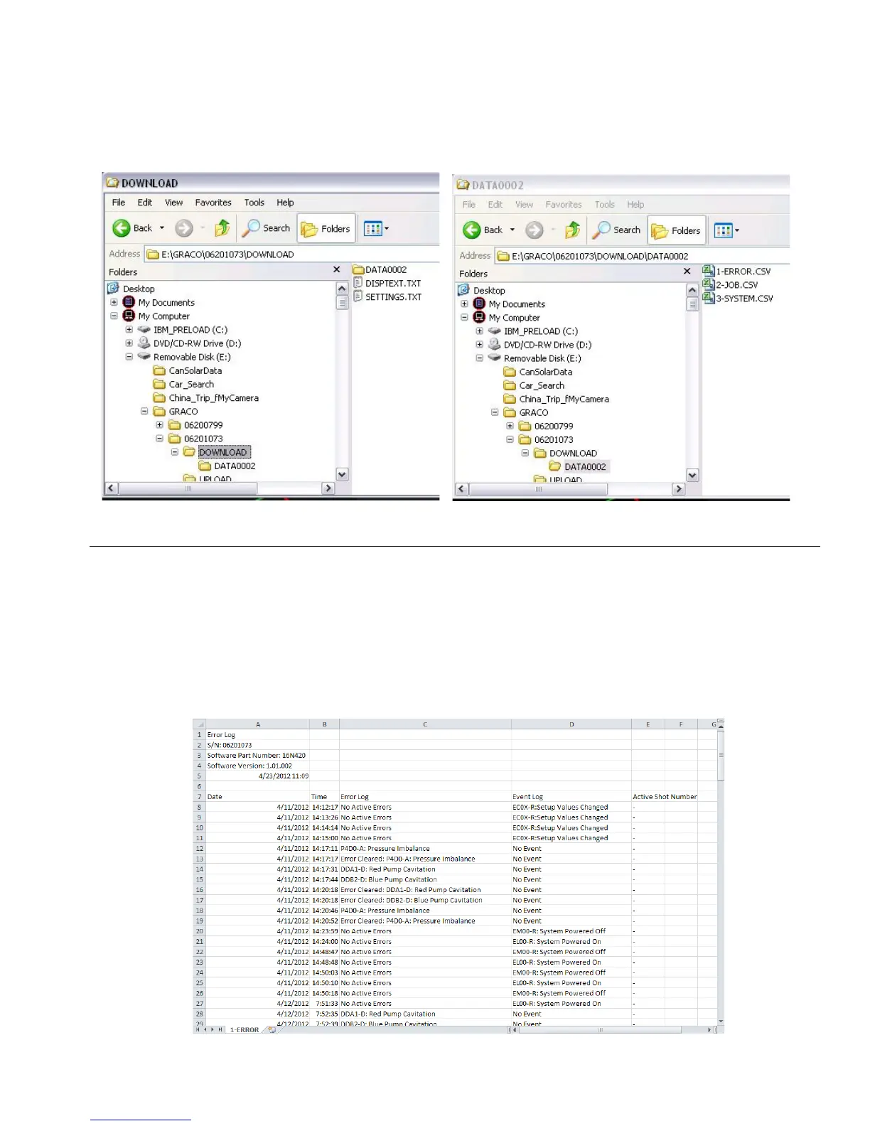
Log Files, Folder Structure
Each time a stick-drive is inserted into the ADM USB port, a new folder named DATAxxxx is created. The number at
the end of the folder name is incremented each time a stick-drive is inserted and data is downloaded or uploaded. In
each DATAxxxx folder there is three log files. They are formatted as .csv (comma separated value) files and can be
opened by most text editors or data processing programs such as Excel.
Example 1-ERROR File
The 1-ERROR file is the Errors and Events log file.
F
IG. 24: DOWNLOAD, DATAxxxx Folders

Table of Contents

Other manuals for Graco HFR

Related product manuals