EasyManua.ls Logo

Wellav DMP900 - CI-BISS Descrambling

Wellav DMP900
83 pages
Print Icon
To Next Page IconTo Next Page
To Next Page IconTo Next Page
To Previous Page IconTo Previous Page
To Previous Page IconTo Previous Page
Loading...
DMP900 User Guide
69
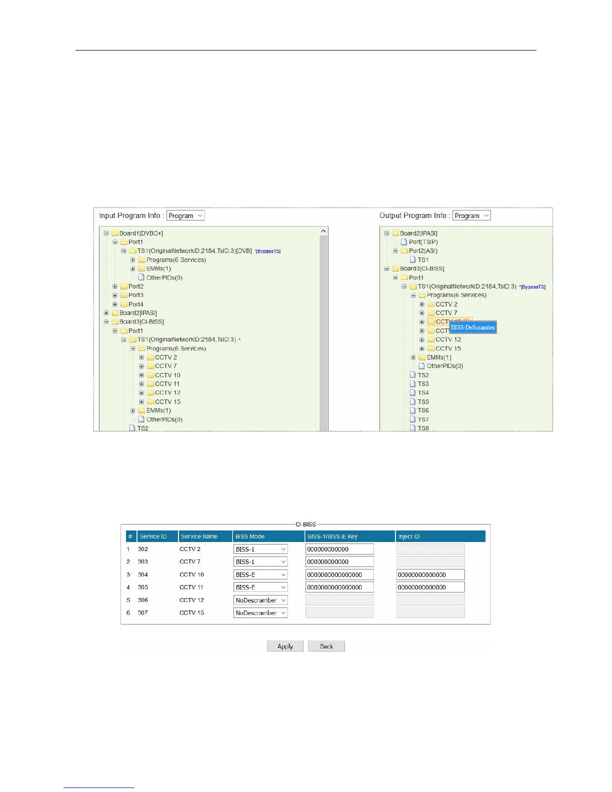
4.4.2 CI-BISS Descrambling
CI module can be converted to CI-BISS module by a different license and loading CI-BISS module
software. BISS descrambling does not require any CAM module. Use the similar way as in Chapter
4.2.1 CI Descrambling to configure CI-BISS Descrambling.
1. Bypass the input TS and drag it to output CI port.
2. Right-click a program and click BISS-Descramble.
3. Configure BISS Mode and BISS Key (and Injected ID in BISS-E Mode). Click Apply and then
click Back to return to Service Configuration. [BISS_1] and [BISS_E] follow the descrambled
services as a label.
DVBCommunity - cообщество профессионалов ЦТВ
https://dvbcommunity.ru/

Related product manuals