EasyManua.ls Logo

Combat HVAC NRG Control - Network Open Level User Functions

Combat HVAC NRG Control
48 pages
Print Icon
To Next Page IconTo Next Page
To Next Page IconTo Next Page
To Previous Page IconTo Previous Page
To Previous Page IconTo Previous Page
Loading...
SECTION 5: PROGRAMMING AND OPERATION
21 of 40
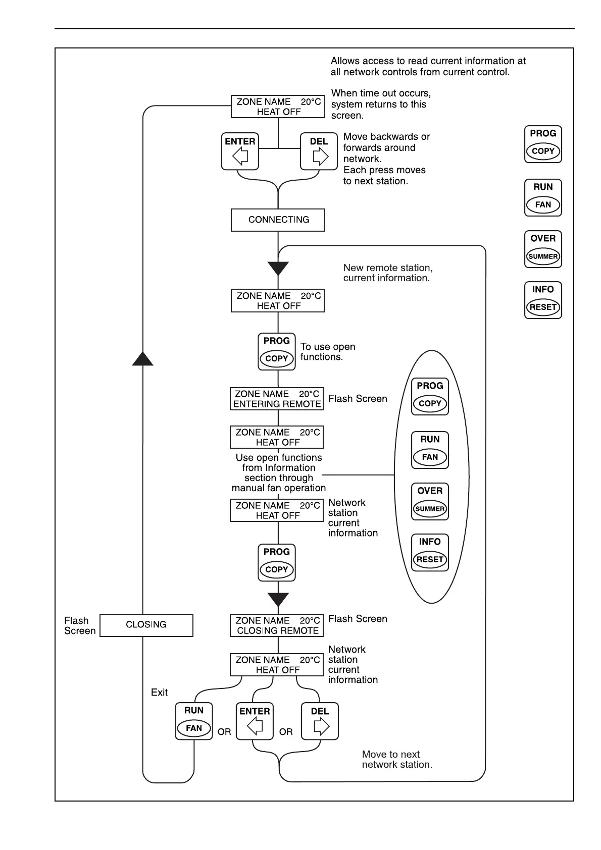
5.4 Network Open Level User Functions

Table of Contents