EasyManua.ls Logo

Epson EH-LS12000B - Using the Manual to Search for Information; Searching by Keyword; Jumping Directly from Bookmarks; Printing Only the Pages You Need

Epson EH-LS12000B
134 pages
To Next Page IconTo Next Page
To Next Page IconTo Next Page
To Previous Page IconTo Previous Page
To Previous Page IconTo Previous Page
Loading...
Using the Manual to Search for Information
6
The PDF manual allows you to search for information you are looking for by
keyword, or jump directly to specific sections using the bookmarks. You can
also print only the pages you need. This section explains how to use a PDF
manual that has been opened in Adobe Reader X on your computer.
gg Related Links
"Searching by Keyword" p.6
"Jumping Directly from Bookmarks" p.6
"Printing Only the Pages You Need" p.6
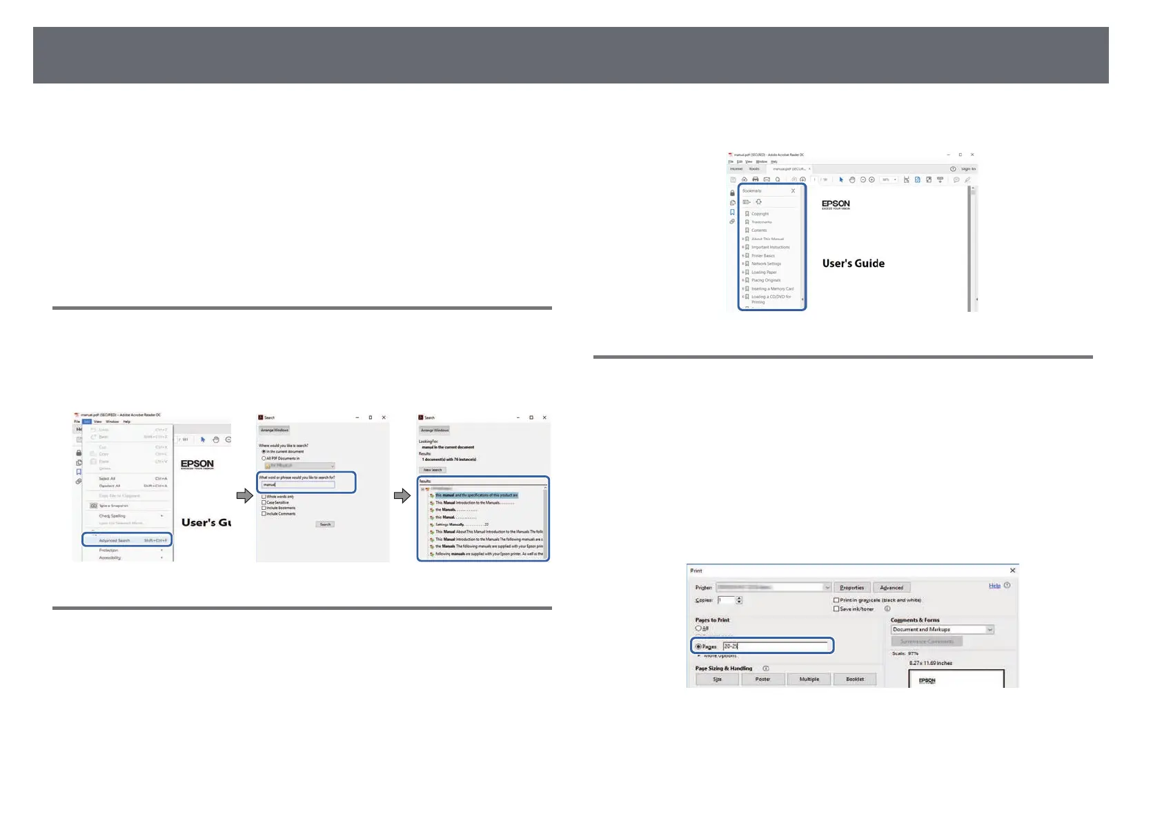
Searching by Keyword
Click Edit > Advanced Search. Enter the keyword (text) for information you
want to find in the search window, and then click Search. Hits are displayed
as a list. Click one of the displayed hits to jump to that page.
Jumping Directly from Bookmarks
Click a title to jump to that page. Click + or > to view the lower level titles in
that section. To return to the previous page, perform the following operation
on your keyboard.
Windows: Hold down Alt, and then press .
Mac OS: Hold down the command key, and then press .
Printing Only the Pages You Need
You can extract and print only the pages you need. Click Print in the File
menu, and then specify the pages you want to print in Pages in Pages to
Print.
To specify a series of pages, enter a hyphen between the start page and the
end page.
Example: 20-25
To specify pages that are not in series, divide the pages with commas.
Example: 5, 10, 15

Table of Contents

Other manuals for Epson EH-LS12000B

Related product manuals