EasyManua.ls Logo

Jntech JNP75KH - Page 67

Jntech JNP75KH
83 pages
Print Icon
To Next Page IconTo Next Page
To Next Page IconTo Next Page
To Previous Page IconTo Previous Page
To Previous Page IconTo Previous Page
Loading...
59
Notice
Those parameters cannot be changed easily, only when you get Supplier
New Energy engineers recommendation.
Supplier New Energy Inverter is not allowed to be used to drive the pump,
which rated power is higher than its max. applicable motor output power.
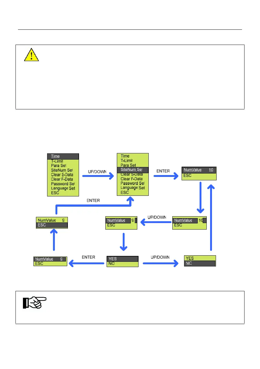
8.3.5.4 Site Number Set
SiteNum Set, for remote RS485 communication use. Please refer to the figure
below.
UP/DOWN
ENTER
ENTER
ENTER
Figure8-14 Procedure of site number set
Note
"SiteNum Set" maximum value is 64.

Table of Contents

Related product manuals