EasyManua.ls Logo

Jntech JNP75KH - Malfunction Warning

Jntech JNP75KH
83 pages
Print Icon
To Next Page IconTo Next Page
To Next Page IconTo Next Page
To Previous Page IconTo Previous Page
To Previous Page IconTo Previous Page
Loading...
63
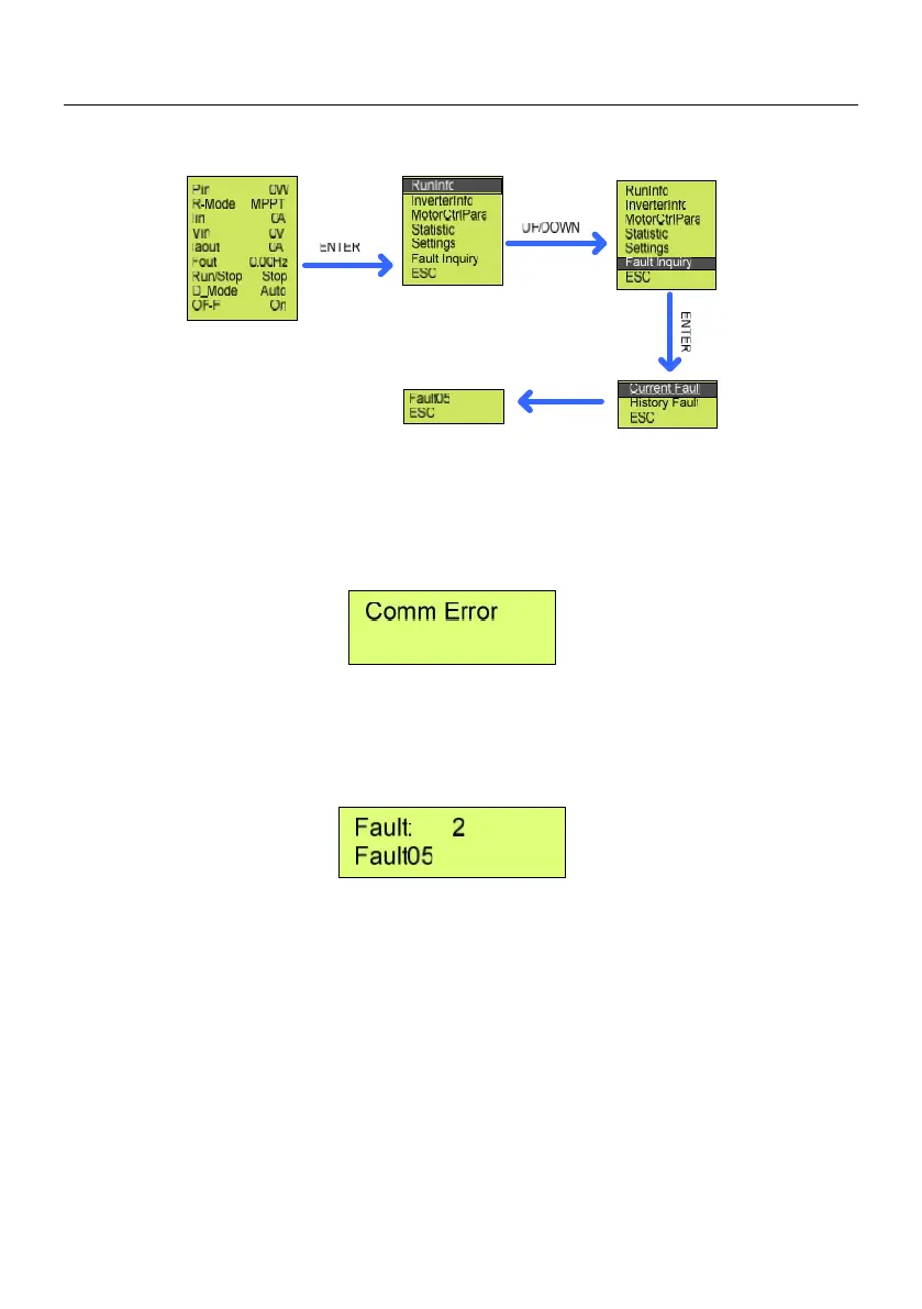
Figure8-19 Procedure of the current fault inquiry
8.3.7 Malfunction Warning
If communication failure appears, the below interface will appear.
Figure8-20 Communication error screen
This interface will appear, and Fault red led flickers to show malfunction, this
means internal communication malfunction is appear.
Figure8-21 Fault screen
Display show malfunction, fault LED lights up, shows inverter malfunction or
stop. Press UP or DOWN to inquire current malfunction, choose ESC,
press ENTER to quit. When LCD screen show fault code, and fault LED
lights up, which mean inverter fault or stop. Press UP or DOWN to inquire
current fault, choose ESC, press ENTER to quit.

Table of Contents

Related product manuals