EasyManua.ls Logo

SlickEdit V3.3 - Page 105

Default Icon
568 pages
Print Icon
To Next Page IconTo Next Page
To Next Page IconTo Next Page
To Previous Page IconTo Previous Page
To Previous Page IconTo Previous Page
Loading...
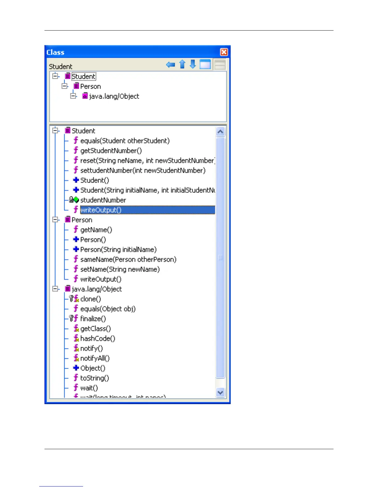
If you are coding within a class, the top pane (hierarchy pane) of the view window shows the base class
hierarchy for the current class. The bottom pane (members pane) shows all members of the current class,
as well as all members visible from inherited superclass(es) and implemented interface(s). The name of
Class View
83

Table of Contents