EasyManua.ls Logo

ABB XIO-00 - Missing or Mismatched TCP Port

ABB XIO-00
207 pages
Print Icon
To Next Page IconTo Next Page
To Next Page IconTo Next Page
To Previous Page IconTo Previous Page
To Previous Page IconTo Previous Page
Loading...
XIO USER MANUAL | 2106424MNAB | 113
Figure 6-14: RMC failure to receive data XMV Interface does not have XMV values
The procedures in this section assume that the serial device is properly wired to the XIO COM port. If
none of the procedures included in this section resolves communication failure, be sure to check the
wiring again.
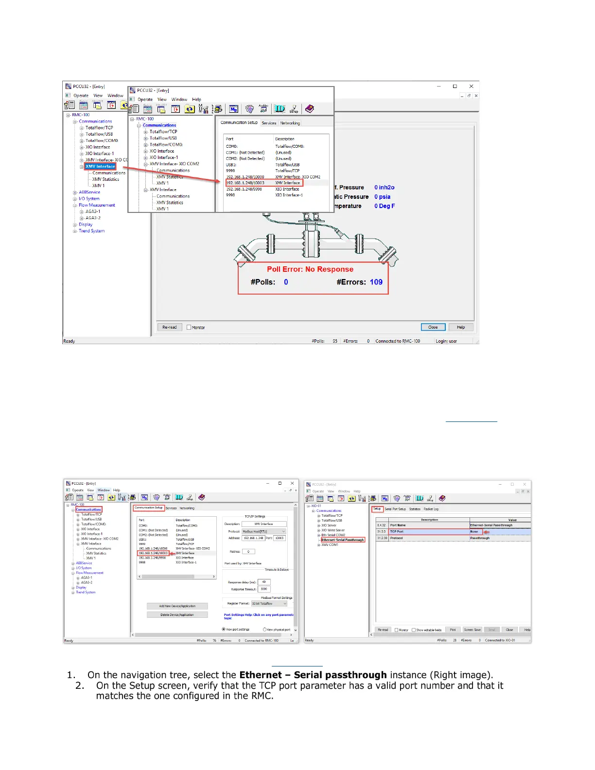
6.3.1 Missing or mismatched TCP port
A mismatched or missing TCP port on either the RMC or XIO prevents communication. Figure 6-15 shows
the example of an RMC XMV application (left) using Ethernet-Serial Passthrough to communicate to a port
on an XIO (right). Note that the RMC has a destination IP and TCP port, but the TCP port in the XIO is
missing. The RMC will be unable establish a connection until the XIO has a matching and valid TCP port.
Figure 6-15: Missing TCP port
To verify or configure the TCP port on the XIO (Figure 6-16
):

Table of Contents

Related product manuals