EasyManua.ls Logo

ABB XIO-00 - Configure Measurement Applications to Use XIO Values

ABB XIO-00
207 pages
Print Icon
To Next Page IconTo Next Page
To Next Page IconTo Next Page
To Previous Page IconTo Previous Page
To Previous Page IconTo Previous Page
Loading...
90 | XIO USER MANUAL | 2106424MNAB
Figure 4-78: Verify RMC receives remote peripheral measurement values
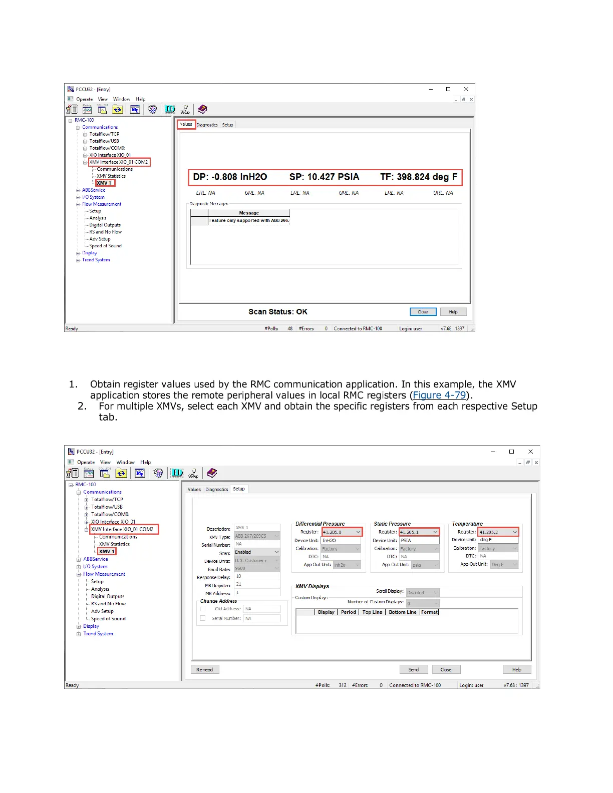
4.8.4 Configure measurement applications to use XIO values
To configure measurement applications with the remote XMV measurement values:
Figure 4-79: RMC application registers storing remote peripheral measurement values

Table of Contents

Related product manuals