EasyManua.ls Logo

BIGTREETECH CB2 - Page 16

BIGTREETECH CB2
29 pages
Print Icon
To Next Page IconTo Next Page
To Next Page IconTo Next Page
To Previous Page IconTo Previous Page
To Previous Page IconTo Previous Page
Loading...
BIGTREETECH CB2 User Manual
16
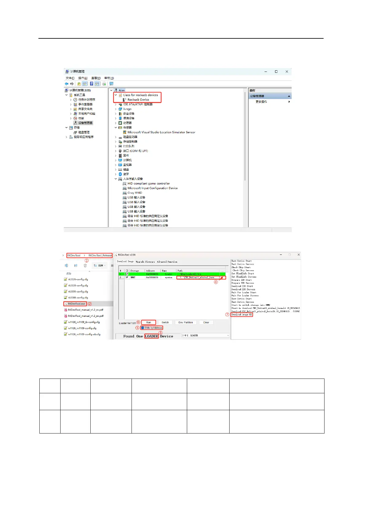
4. Open the “RKDevTool” software:
Note: The parameters in the software are set by default as shown in the image. Normally,
you only need to set the “ actual path of the .img system”. If the parameters in your
software do not match those in the image, manually adjust them to match.
#
Storage
Address
Name
Path
1
0x00000000
Loader
..\MiniLoaderAll.bin
2
EMMC
0x00000000
System
actual path of the .img
system

Related product manuals