EasyManua.ls Logo

Wellav DMP900 - Page 27

Wellav DMP900
83 pages
Print Icon
To Next Page IconTo Next Page
To Next Page IconTo Next Page
To Previous Page IconTo Previous Page
To Previous Page IconTo Previous Page
Loading...
DMP900 User Guide
21
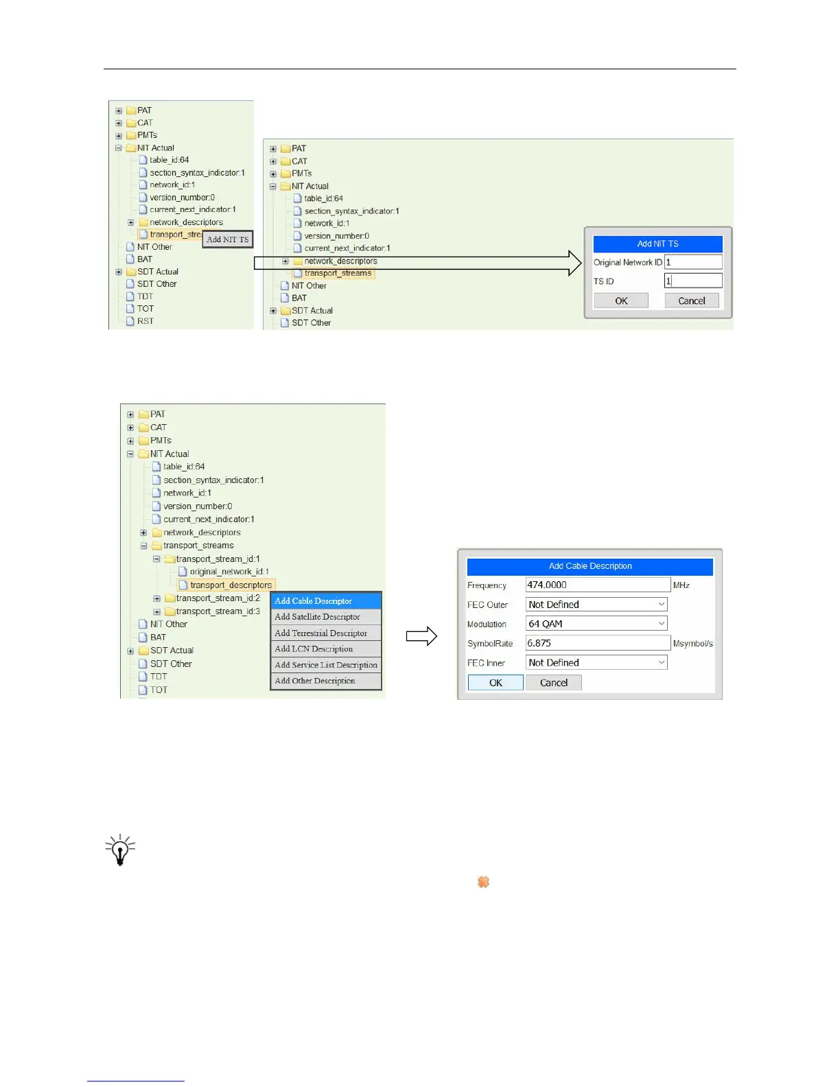
3. Right-click transport_descriptors in transport_stream_id:1 to add Cable Descriptor for TS1.
4. Repeat step 2 to add TS2 and TS3. Repeat step 3 to add cable descriptors for these two TS’.
5. Click Apply, and go to Service Configuration page, click Apply again.
Right-click version_number to change its value if necessary. Once you have added NIT, you
are able to export it. Wherever you can find the cross icon ( ), you can click this icon to delete that
item.
DVBCommunity - cообщество профессионалов ЦТВ
https://dvbcommunity.ru/

Related product manuals