EasyManua.ls Logo

Huawei SE2900 - Page 87

Huawei SE2900
120 pages
Print Icon
To Next Page IconTo Next Page
To Next Page IconTo Next Page
To Previous Page IconTo Previous Page
To Previous Page IconTo Previous Page
Loading...
HUAWEI SE2900 Session Border Controller
Hardware Description
1 Service Processing Device
Huawei Proprietary and Confidential
Copyright © Huawei Technologies Co., Ltd.
83
Logical Structure
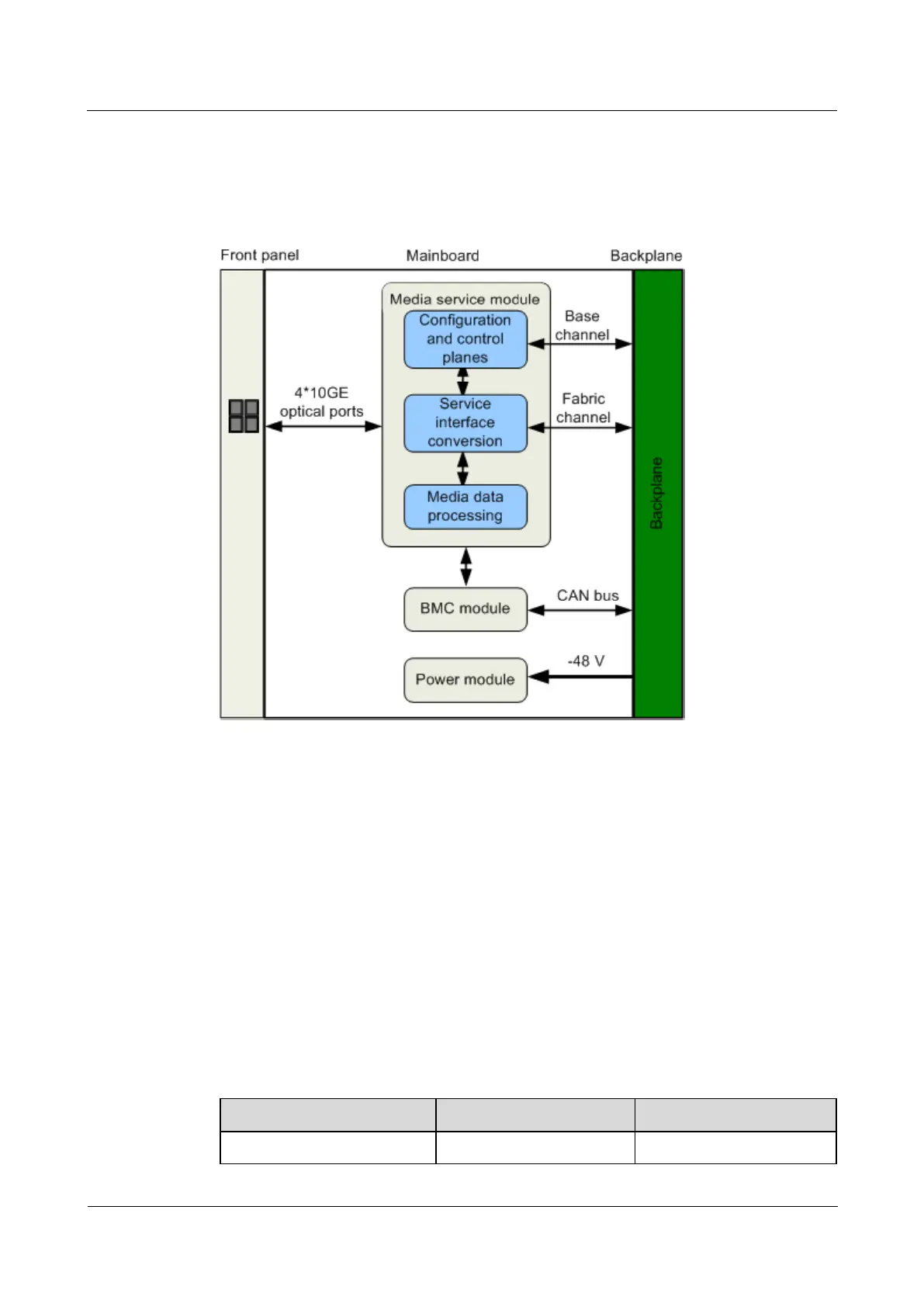
Figure 1-63 shows the logical structure of the board.
Figure 1-63 Logical structure
The modules of the board provide the following functions:
The service interface converter implements conversion between optical data service
interfaces and media data service interfaces or data service interfaces on the backplane.
The configuration and control planes configure conversion module chips on the service
interface and exchange control plane information with the switch modules.
The two DSP daughter boards process the media data, such as the voice and video data.
The BMC module implements board management and interacts with the backplane
through the CAN bus.
The PSU supplies power to the function modules of the board.
Hardware and Software Compatibility
Table 1-56 lists hardware and software compatibility of the VPUA1.
Table 1-56 Hardware and software compatibility
Board Model
Spare Parts Model
Compatibility Rule
VPUA1
VPUA1
Only a board of the same

Related product manuals