EasyManua.ls Logo

ABB AC500-eCo V3 - Page 38

ABB AC500-eCo V3
195 pages
To Next Page IconTo Next Page
To Next Page IconTo Next Page
To Previous Page IconTo Previous Page
To Previous Page IconTo Previous Page
Loading...
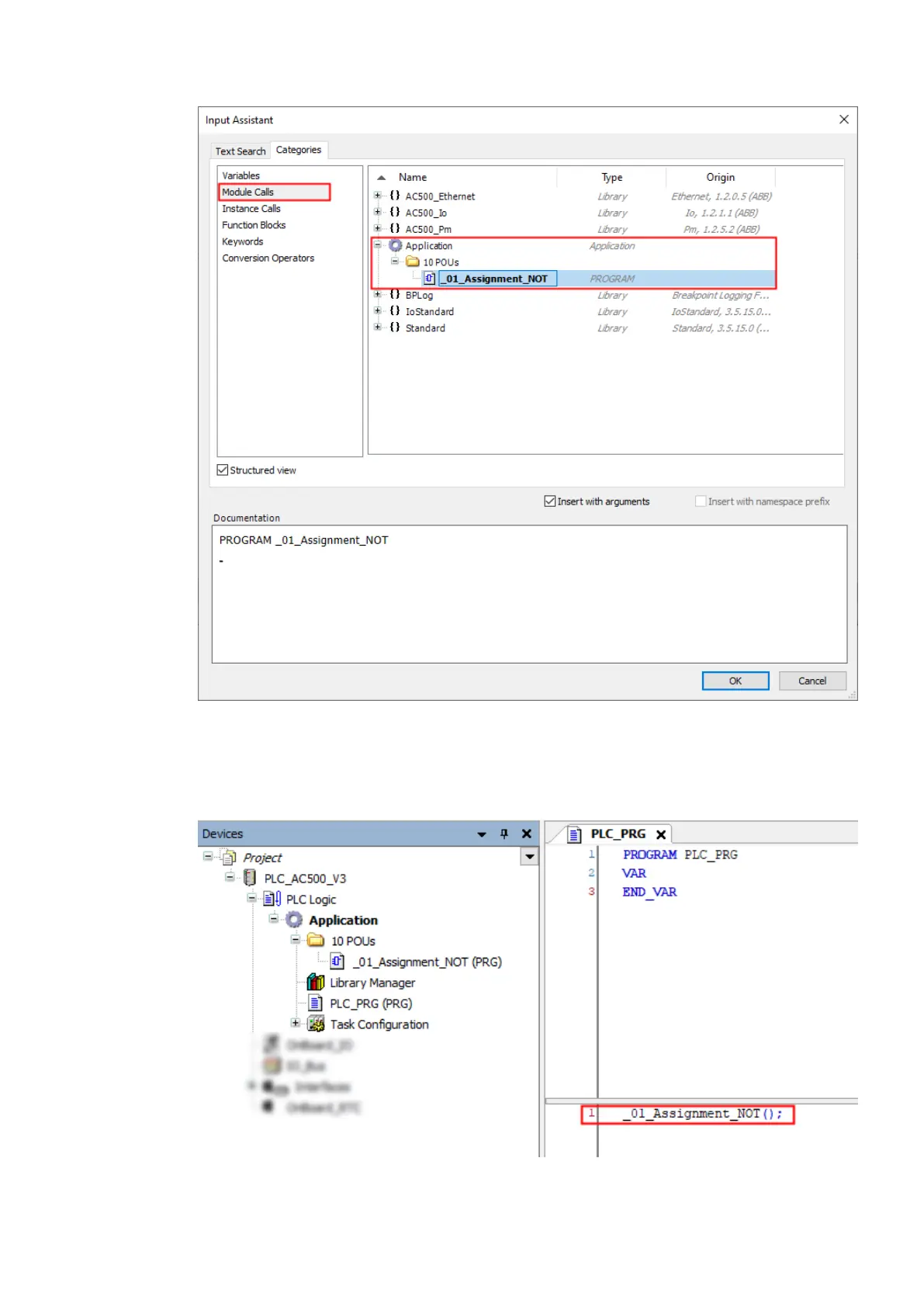
3. Select “Module Calls”.
4. Open “Application”.
5. Open “10 POUs” and select “_01_Assignment_NOT”.
6. Select “OK” to close the dialog.
Getting Started
Example project > Programming and compiling
2021/06/293ADR010635, 2, en_US38

Table of Contents

Related product manuals