EasyManua.ls Logo

ABB ACSM1 Series - Page 133

ABB ACSM1 Series
139 pages
To Next Page IconTo Next Page
To Next Page IconTo Next Page
To Previous Page IconTo Previous Page
To Previous Page IconTo Previous Page
Loading...
133
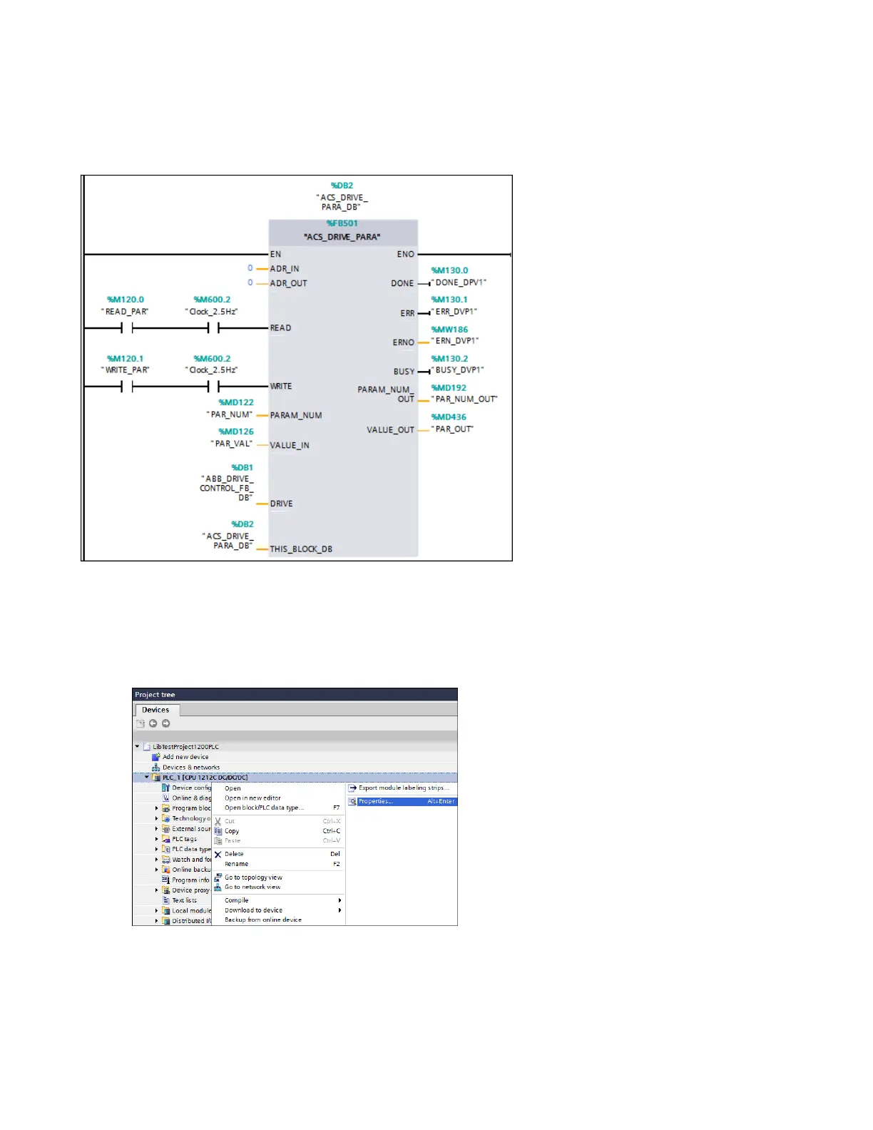
Example 2: The Instance Data Block of FB500 ABB_DRIVE_CONTROL_FB has been named
ABB_DRIVE_CONTROL_FB_DB and instance data block of FB501 has been named
ACS_DRIVE_PARA_DB and ACS355 with FENA-11 PROFINET module has been used.
Figure 160 FB501 PROFINET
Note: Using one instance of this block, you can either read or write a single parameter from or to the
drive. You can use multiple instances of this block for reading or writing multiple parameters.
5. In the Project tree, right-click PLC_1 (CPU) and select Properties to execute read/write
parameter value (0 1 (executed on positive edge).
Figure 161 Clock memory properties

Table of Contents

Related product manuals