EasyManua.ls Logo

ABB ACSM1 Series - Page 50

ABB ACSM1 Series
139 pages
To Next Page IconTo Next Page
To Next Page IconTo Next Page
To Previous Page IconTo Previous Page
To Previous Page IconTo Previous Page
Loading...
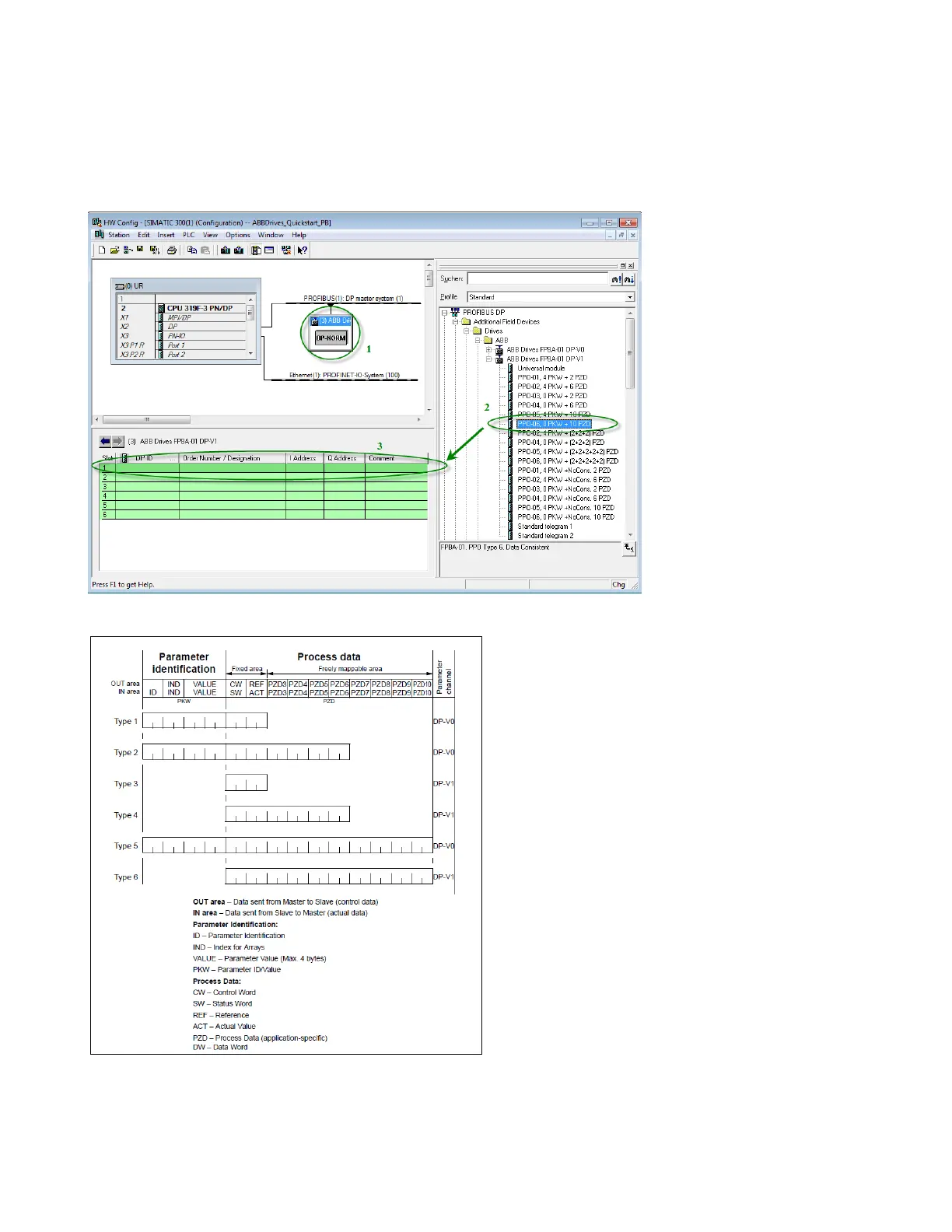
Select the drive/PROFIBUS DP node (1), drag and drop desired PPO type (2) to slot 1 of the module (3).
Note: Only PPO types with consistent data, example, PPO-06, 0 PKW + 10 PZD are supported. PPO
types without consistent data, example, PPO-06, 0 PKW + (2+2+2+2+2) PZD or PPO-06, 0 PKW
+NoCons. 10 PZD are not supported by ABB_DRIVE_LIB.
Note: If you are using DP-V1 protocol, only PPO types without Parameter data area are available
(example, PPO-03, PPO-04, PPO-06).
Figure 13 PPO type

Table of Contents

Related product manuals