EasyManua.ls Logo

D-Link DES-3526 - Authentication Server

D-Link DES-3526
258 pages
Print Icon
To Next Page IconTo Next Page
To Next Page IconTo Next Page
To Previous Page IconTo Previous Page
To Previous Page IconTo Previous Page
Loading...
DES-3526 / DES-3526DC Fast Ethernet Layer 2 Switch
99
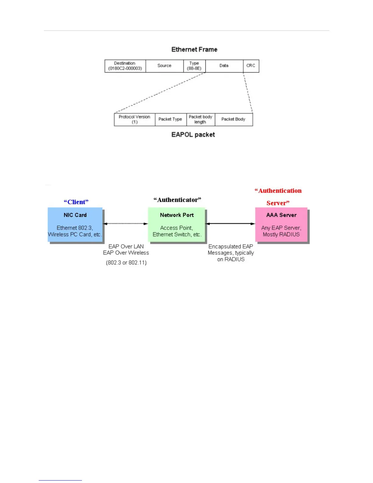
Figure 6- 66. EAPOL Packet
Utilizing this method, unauthorized devices are restricted from connecting to a LAN through a port to which the user is
connected. EAPOL packets are the only traffic that can be transmitted through the specific port until authorization is
granted. The 802.1x Access Control protocol consists of three components, each of which is vital to creating and
maintaining a stable and working Access Control security method.
Figure 6- 67. Three Functions of 802.1x
The following section will explain Client, Authenticator, and Authentication Server in greater detail.
Authentication Server
The Authentication Server is a remote device that is connected to the same network as the Client and Authenticator, must
be running a RADIUS Server program and must be configured properly on the Authenticator (Switch). The Authentication
Server (RADIUS) must authenticate clients connected to a port on the Switch before attaining any services offered by the
Switch on the LAN. The role of the Authentication Server is to certify the identity of the Client attempting to access the
network by exchanging secure information between the RADIUS server and the Client through EAPOL packets and, in
turn, informs the Switch whether or not the Client is granted access to the LAN and/or switch services.

Table of Contents

Other manuals for D-Link DES-3526

Related product manuals