EasyManua.ls Logo

Huawei SE2900 - Page 14

Huawei SE2900
120 pages
Print Icon
To Next Page IconTo Next Page
To Next Page IconTo Next Page
To Previous Page IconTo Previous Page
To Previous Page IconTo Previous Page
Loading...
HUAWEI SE2900 Session Border Controller
Hardware Description
1 Service Processing Device
Huawei Proprietary and Confidential
Copyright © Huawei Technologies Co., Ltd.
10
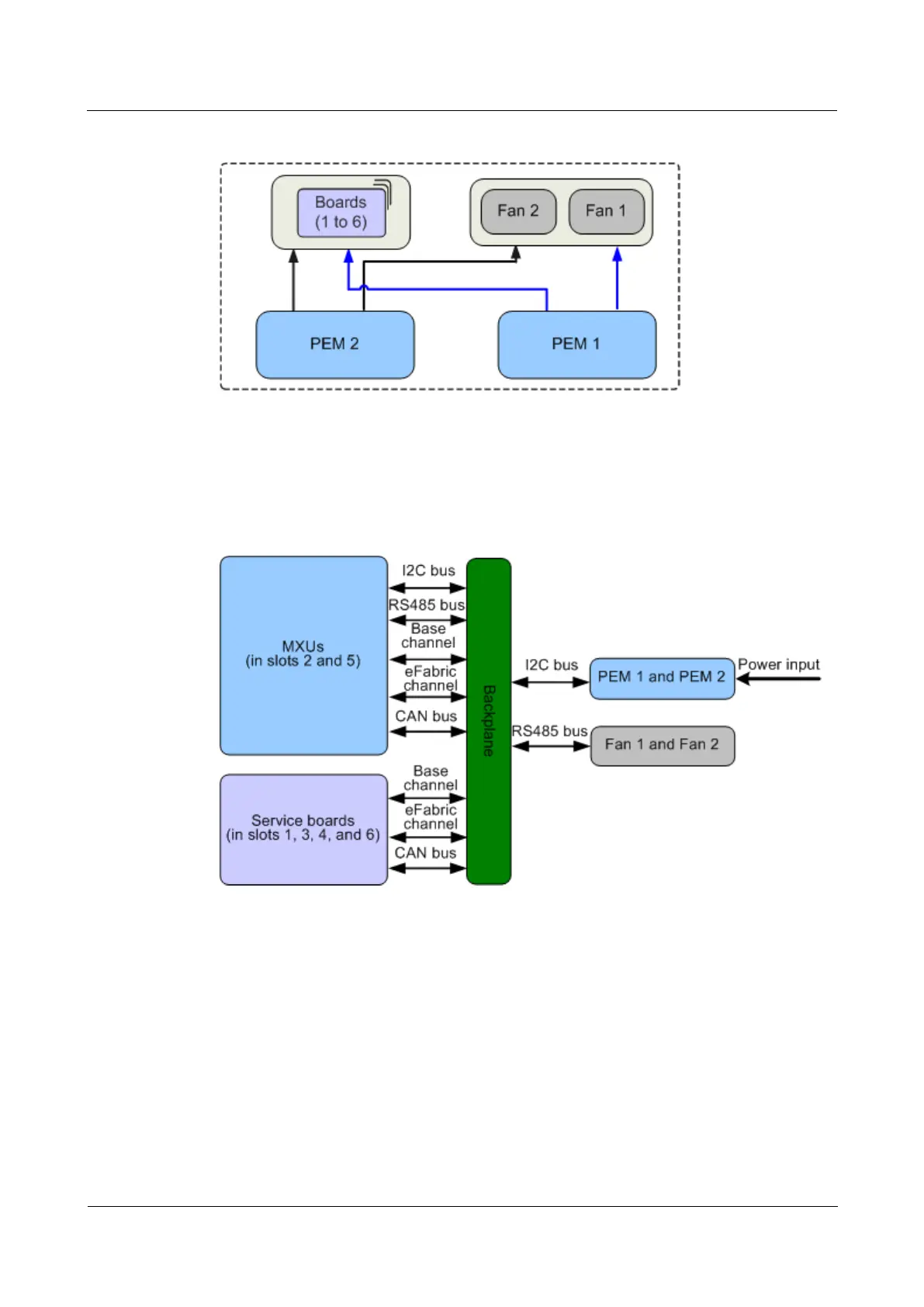
Figure 1-8 F8002 subrack power supply mode
Logical Structure
Figure 1-9 shows the logical structure of the F8002 subrack.
Figure 1-9 F8002 subrack logical structure
The MXUs implement subrack management and data exchange in the subrack.
The MXUs work in active/standby mode. Only the active MXU executes management
tasks. The MXUs also manage the two fan trays through the RS485 bus and the two
PEMs through the Inter-integrated circuit (I2C) bus.
The service data and signaling data from a service board is forwarded in eFabric
channels to the MXUs through the backplane. The MXUs then forward the data to
another service board.
The management data from a service board is forwarded in Base channels to the MXUs
through the backplane. The MXUs then forward the data to another service board.
The power distribution box (PDB) in the subrack provides two DC power supplies to the
subrack.

Related product manuals