EasyManua.ls Logo

BIGTREETECH Pi2 - Page 18

BIGTREETECH Pi2
32 pages
Print Icon
To Next Page IconTo Next Page
To Next Page IconTo Next Page
To Previous Page IconTo Previous Page
To Previous Page IconTo Previous Page
Loading...
BIGTREETECH Pi 2 User Manual
18
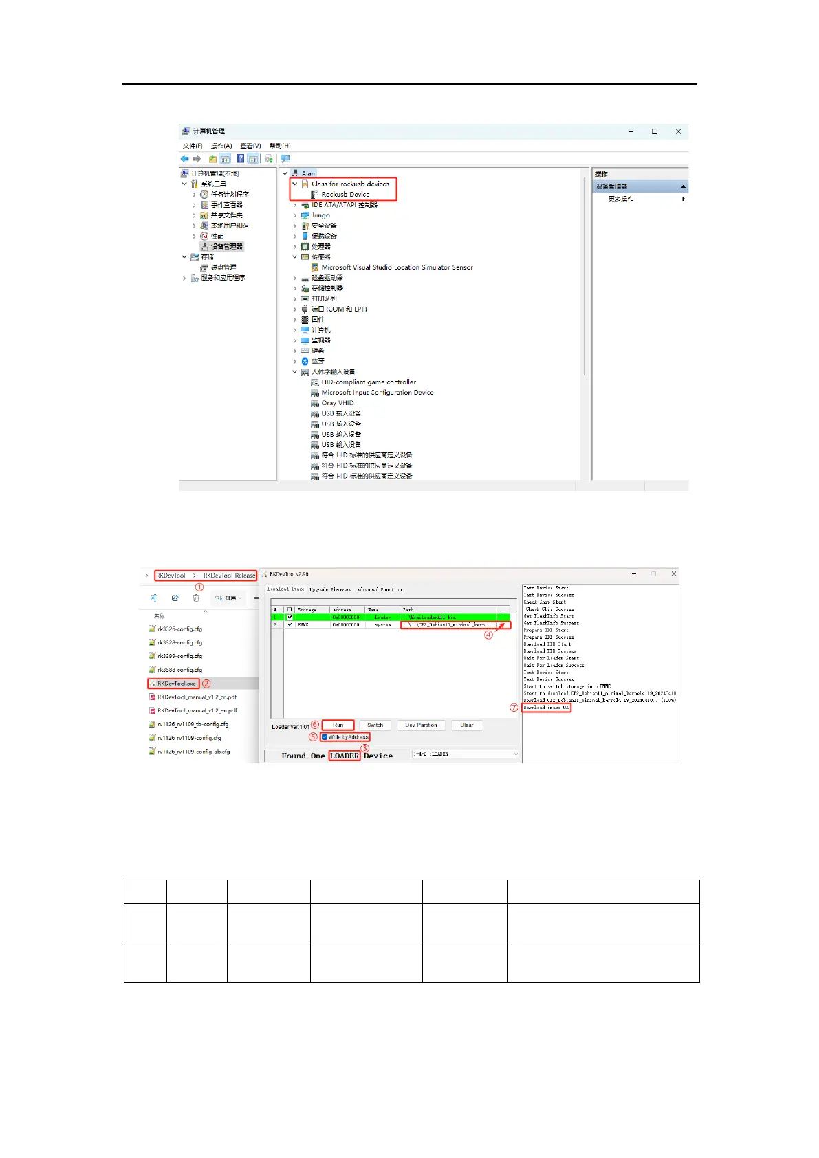
4. Open the “RKDevTool” software:
Note: The parameters in the software are set by default as shown in the image.
Normally, you only need to set the actual path of the .img system”. If the
parameters in your software do not match those in the image, manually adjust
them to match.
#
Address
Name
Path
1
0x00000000
Loader
..\MiniLoaderAll.bin
2
0x00000000
System
actual path of the .img
system
Find the path where the downloaded RKDevTool is located.

Related product manuals