EasyManua.ls Logo

Horus VERTIGO - KONSOLE Beschreibung der Konsole; Wozu Dienen die Tasten

Horus VERTIGO
Print Icon
To Next Page IconTo Next Page
To Next Page IconTo Next Page
To Previous Page IconTo Previous Page
To Previous Page IconTo Previous Page
Loading...
Manuale di installazione uso e
manutenzione
100
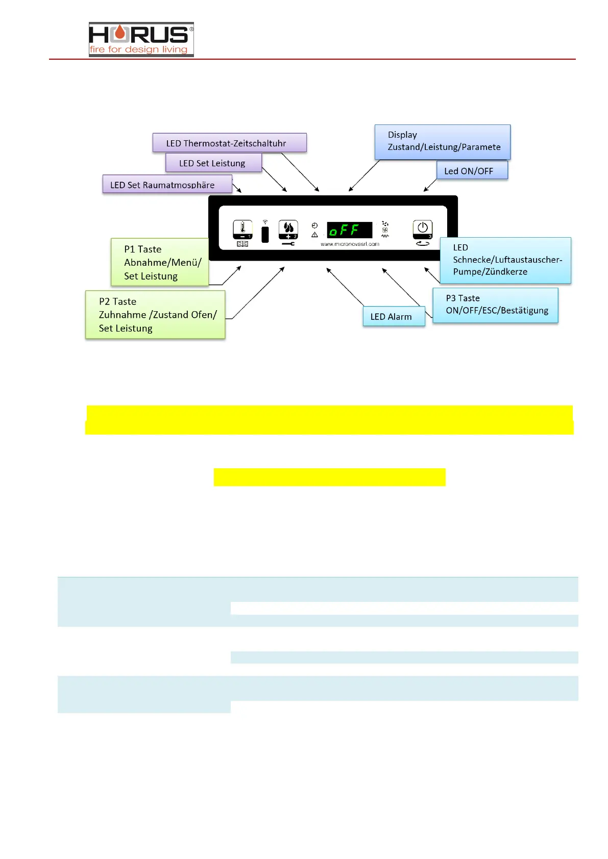
29.KONSOLE Beschreibung der Konsole
Hier wird die Bedienung der Konsole beschrieben
ACHTUNG: Das erste Mal muss der Ofen durch einen zugelassenen Fachmann angeschaltet werden. Bei
der ersten Benutzung muss zuerst einmal die Vorbefüllung durchgeführt werden, dieser Vorgang wird im
MENÜ M6 - Erste Ladung, beschrieben.
30.Wozu dienen die Tasten
Taste
Beschreibung
Bestimmung
Vorgang
1
Abnahme
der Temperatur
Set Temperatur
Mindert den Temperaturwert Set
Raumatmosphäre
Programmierung
Mindert den gewählten Parameter
Set Leistung
Mindert den Wert der Betriebsleistung
2
Leistungssteigerung
Set Temperatur
Erhöht den Temperaturwert Set
Raumatmosphäre
Programmierung
Erhöht den gewählten Parameter
Set Leistung
Erhöht den Wert der Betriebsleistung
3
On-Off
Betrieb
Wird sie zwei Sekunden lang gedrückt, dann
schaltet sich der Ofen an oder aus
Programmierung
Auswahl der Programmparameter

Table of Contents

Related product manuals