EasyManua.ls Logo

Ricoh PRO C7200X

Ricoh PRO C7200X
685 pages
To Next Page IconTo Next Page
To Next Page IconTo Next Page
To Previous Page IconTo Previous Page
To Previous Page IconTo Previous Page
Loading...
3.Troubleshooting: Paper Delivery Problems
460
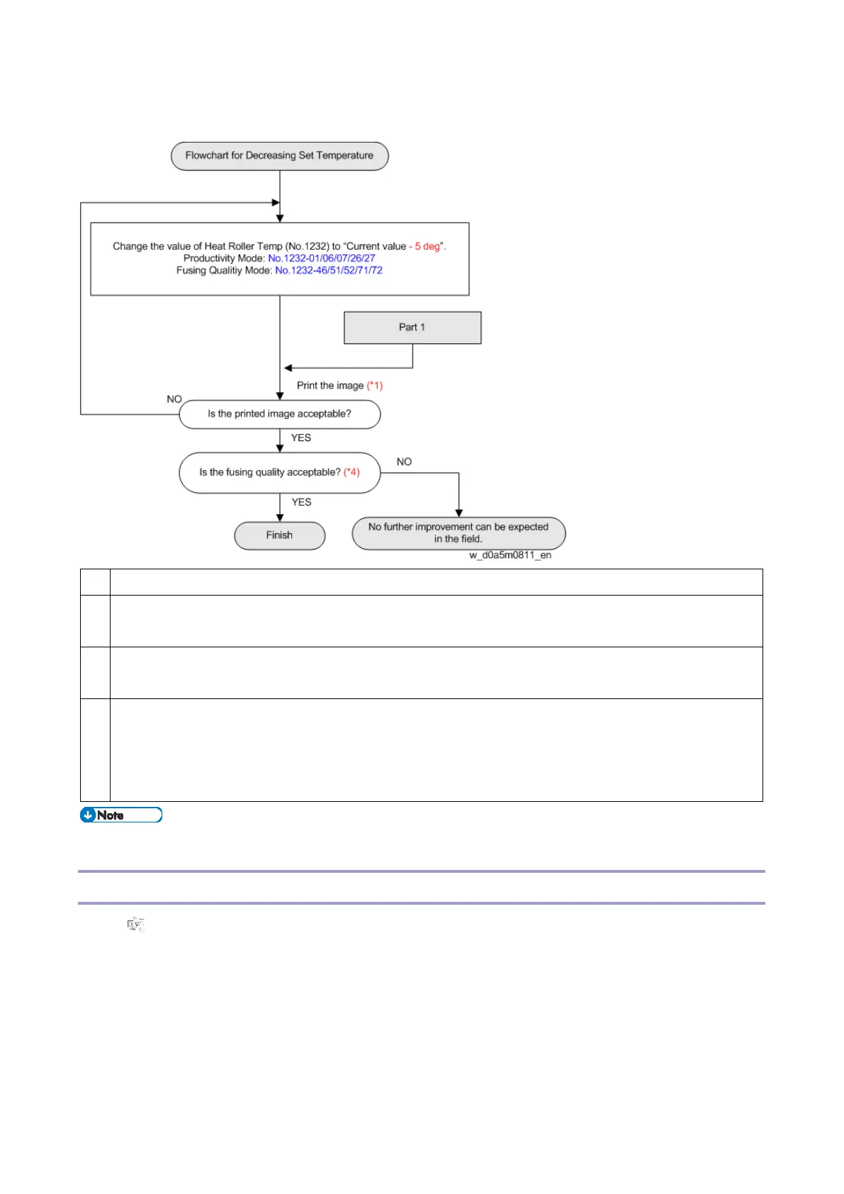
Flowchart for Decreasing Set Temperature
*1
A4/LT LEF more than 10 sheets.
*2
If the print speed is set to "Middle", the temperature can be lowered by 5°C from the temperature
setting (present value) for High/Middle speed.
*3
If the print speed is set to "Low", the temperature can be lowered by 20°C from the temperature
setting (present value) for High/Middle speed.
*4
Guidelines for Fusing Quality
No image peeling.
No toner peeling even when rubbing the image gently with fingernails.
No toner peeling even when rubbing the image with the optical cloth.
After taking the above measures, do the color calibration adjustment of the DFE.
Jams Related to insufficient Separation on Thin Paper
Cause
A lack of margin on the paper leading edge allows the separation plate on fusing roller to catch the
paper, which produces an accordion-like jam.
A lack of margin on the trailing edge of paper also allows the separation plate on pressurizing side to
catch the paper in duplex printing.

Table of Contents

Other manuals for Ricoh PRO C7200X

Related product manuals