EasyManua.ls Logo

Ricoh PRO C7200X

Ricoh PRO C7200X
685 pages
To Next Page IconTo Next Page
To Next Page IconTo Next Page
To Previous Page IconTo Previous Page
To Previous Page IconTo Previous Page
Loading...
11.Image Quality Problem: Full Page
635
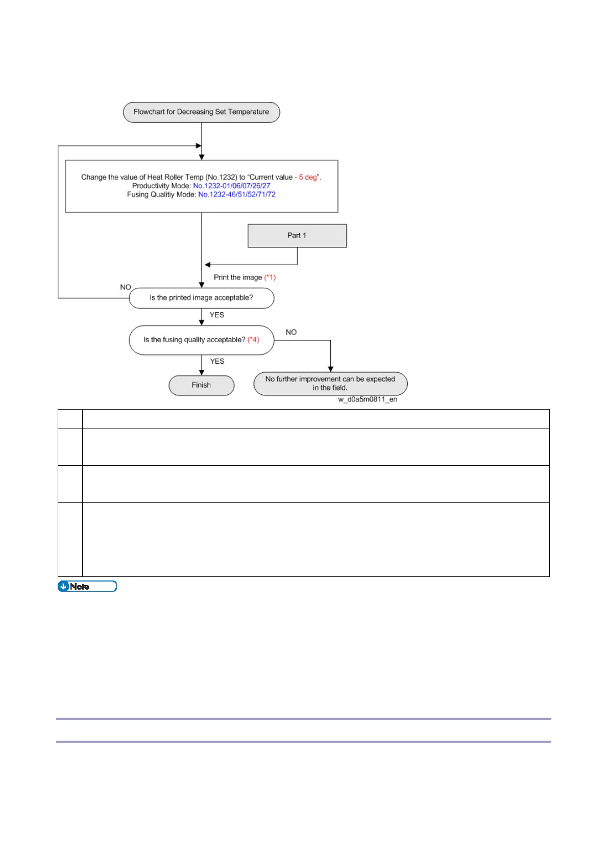
Flowchart for Decreasing Set Temperature
*1:
A3 SEF more than 10sheets
*2:
If the print speed is set to "Middle", the temperature can be lowered by 5°C from the
temperature setting (present value) for High/Middle speed.
*3
If the print speed is set to "Low", the temperature can be lowered by 20°C from the temperature
setting (present value) for High/Middle speed.
*4
Guidelines for Fusing Quality
No image peeling.
No toner peeling even when rubbing the image gently with fingernails.
No toner peeling even when rubbing the image with the optical cloth.
When printing high coverage ratio of image, toner components that failed to be cleaned may
adhere to the fusing belt. As a result, residual gloss (gloss ghost) tends to occur more
frequently. In such cases, the residual gloss (gloss ghost) is improved by performing
"Adjustment Settings for Operators" menu No. 0508-01 "Smooth Fusing Belt: Belt Scratches"
approx. one to five times.
After taking the above measures, do the color calibration adjustment of the DFE.
Residual Gloss (Gloss Ghost): Multiple
Multiple vertical glossy lines appear.

Table of Contents

Other manuals for Ricoh PRO C7200X

Related product manuals