EasyManua.ls Logo

Stratasys Objet24 - Page 115

Stratasys Objet24
236 pages
Print Icon
To Next Page IconTo Next Page
To Next Page IconTo Next Page
To Previous Page IconTo Previous Page
To Previous Page IconTo Previous Page
Loading...
71 STRATASYS / THE 3D PRINTING SOLUTIONS COMPANY71 STRATASYS / THE 3D PRINTING SOLUTIONS COMPANY
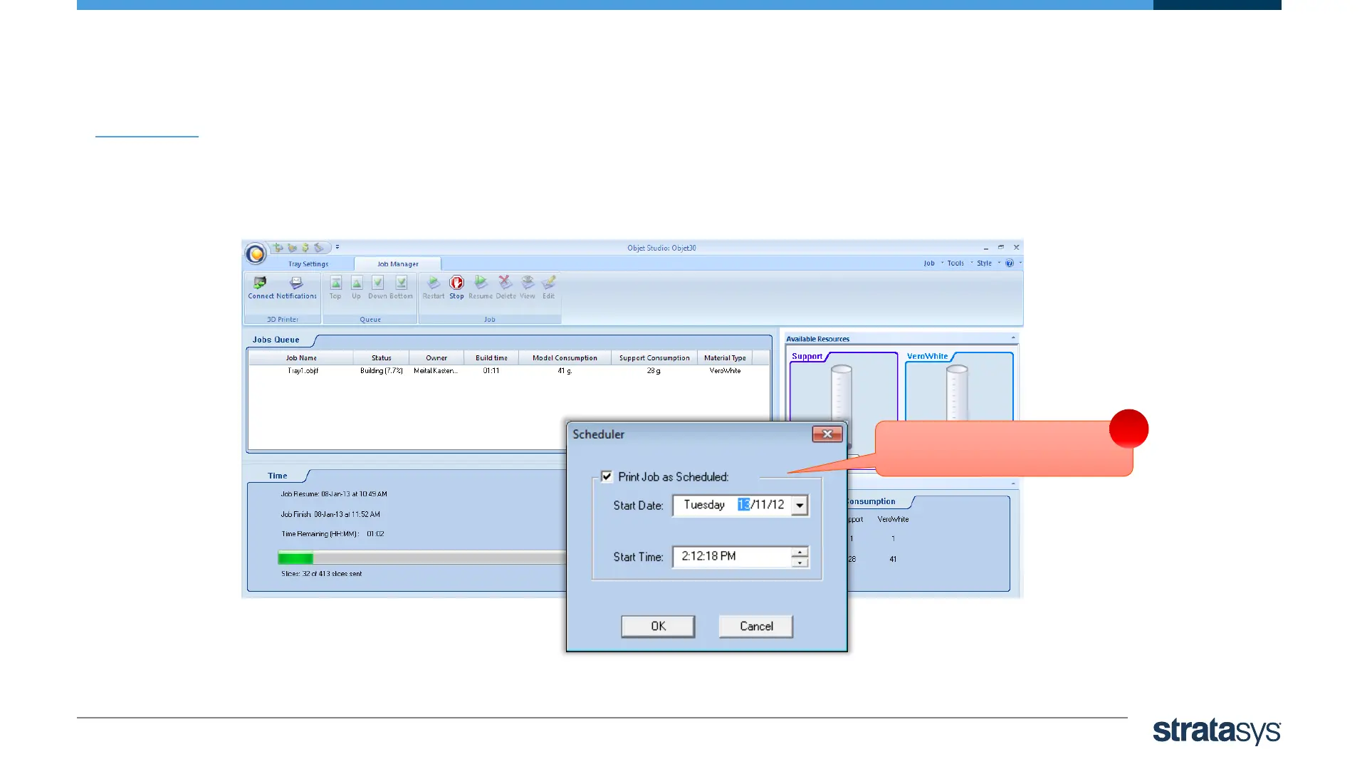
Schedule a Job
Enter start date and time
3

Other manuals for Stratasys Objet24

Related product manuals