EasyManua.ls Logo

Ricoh PRO C7200 - Solution; When Paper Other Than Envelope Is Used

Ricoh PRO C7200
685 pages
To Next Page IconTo Next Page
To Next Page IconTo Next Page
To Previous Page IconTo Previous Page
To Previous Page IconTo Previous Page
Loading...
3.Troubleshooting: Paper Delivery Problems
409
Solution
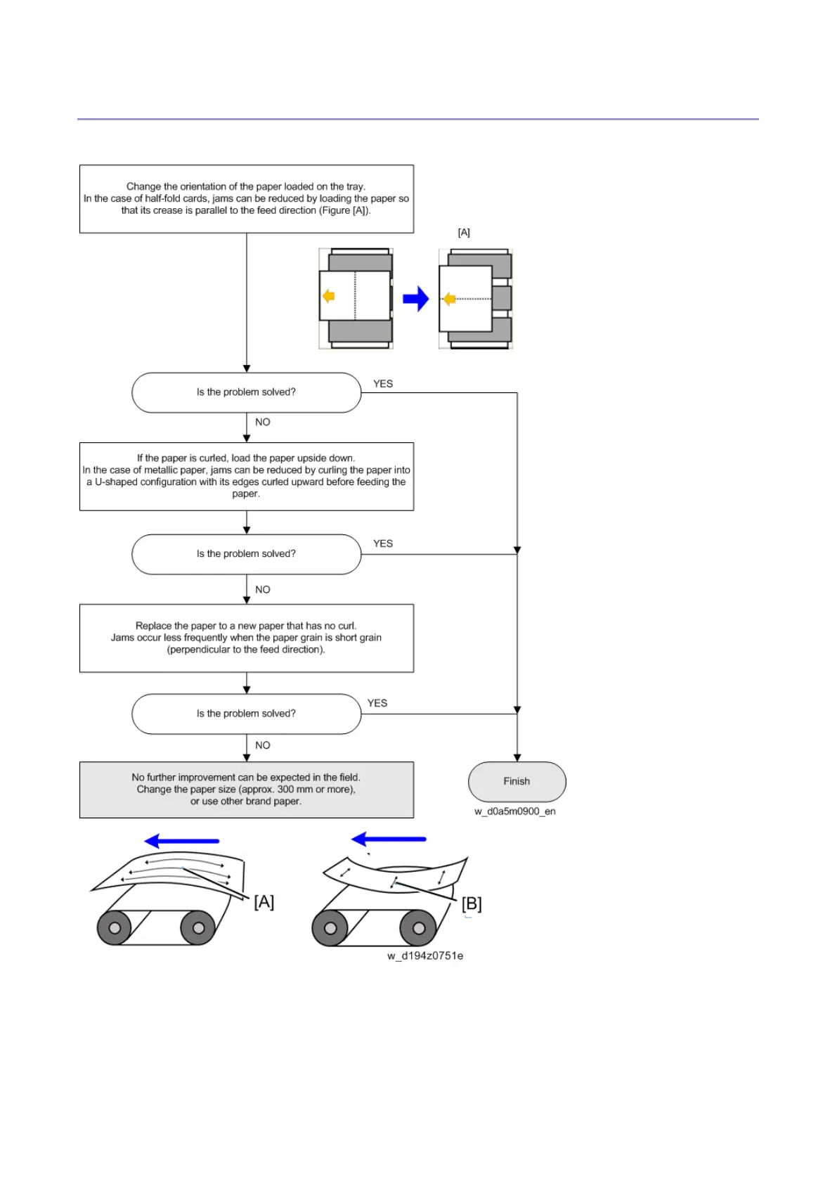
When Paper Other Than Envelope Is Used
[A]: Long grain
[B]: Short grain

Table of Contents

Other manuals for Ricoh PRO C7200

Related product manuals