EasyManua.ls Logo

Nokia RM-632 - WCDMA Transmitter Troubleshooting Flowchart

Nokia RM-632
188 pages
Print Icon
To Next Page IconTo Next Page
To Next Page IconTo Next Page
To Previous Page IconTo Previous Page
To Previous Page IconTo Previous Page
Loading...
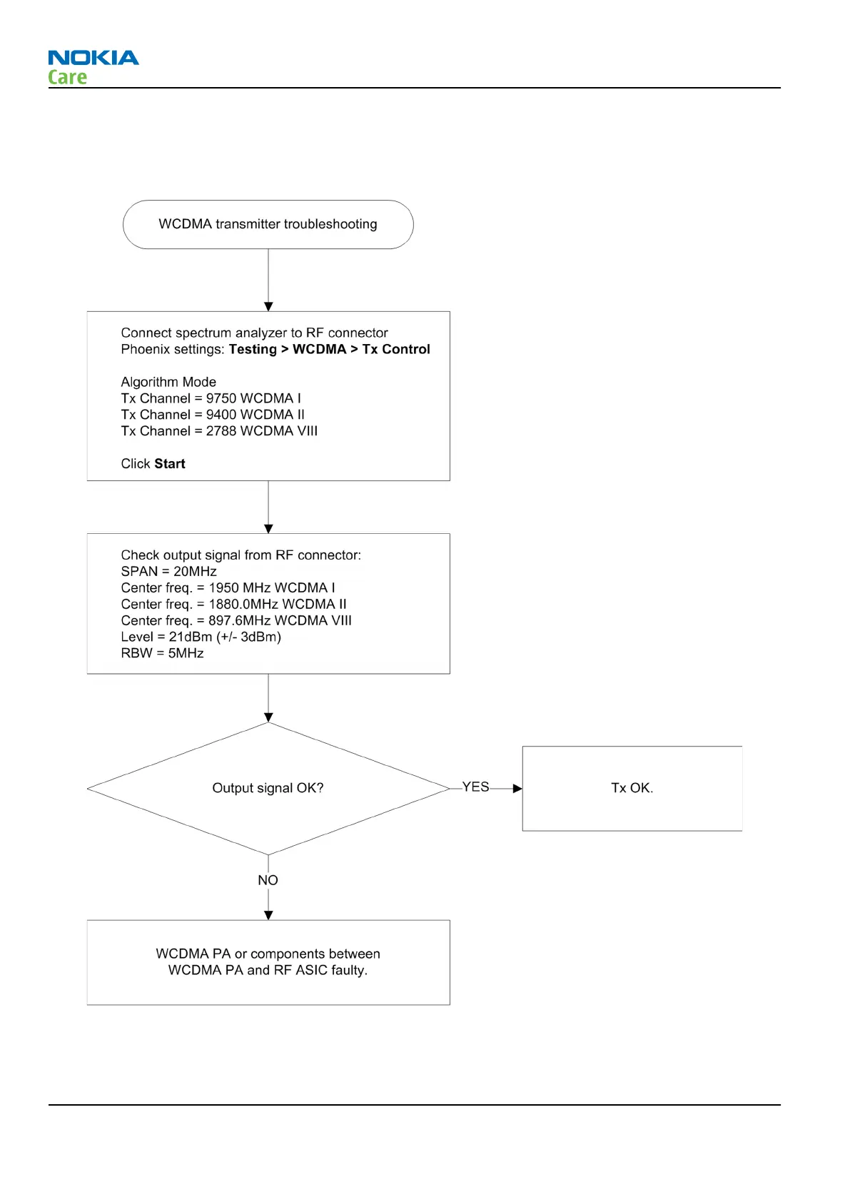
WCDMA transmitter troubleshooting flowchart
Troubleshooting flow
RM-632; RM-634; RM-699
RF troubleshooting
Page 4 – 22 COMPANY CONFIDENTIAL Issue 3
Copyright © 2010 Nokia. All rights reserved.

Table of Contents

Related product manuals