EasyManua.ls Logo

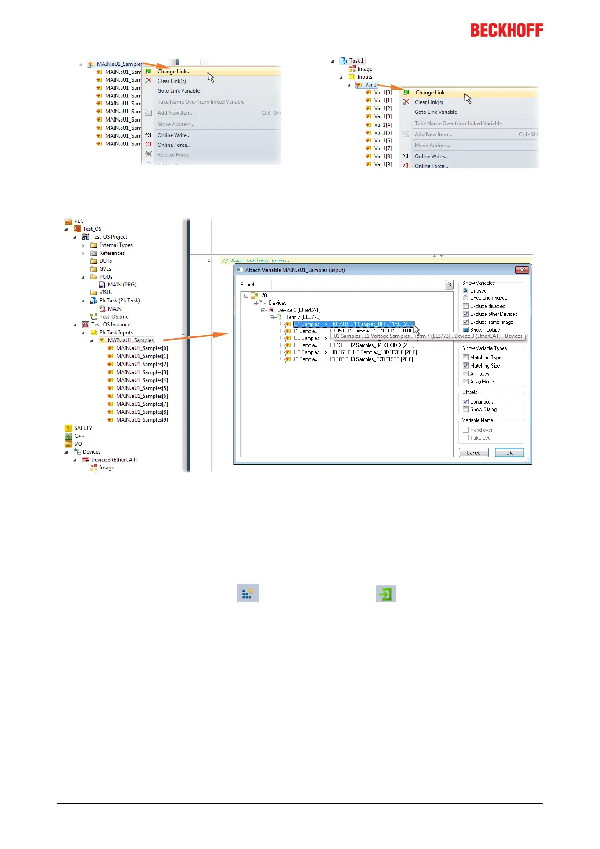
Beckhoff EL3773 - Fig. 120 Set up the Link of the PLC Array Variable (Left: for the Last Preceding Paragraph Step 2 A, Right: for the Last Preceding Paragraph Step 2 B); Fig. 121 Select the EL3773 PDO L1 Voltage Samples to Create a Link to the PLC Array Variable Aui_Samples

Beckhoff EL3773
179 pages
Print Icon
To Next Page IconTo Next Page
To Next Page IconTo Next Page
To Previous Page IconTo Previous Page
To Previous Page IconTo Previous Page
Loading...
Commissioning
EL3773110 Version: 2.5
Fig.120: Set up the link of the PLC array variable (left: for the last preceding paragraph Step 2a, right: for the
last preceding paragraph Step 2b)
Fig.121: Select the EL3773 PDO "L1 Voltage Samples" to create a link to the PLC array variable
„aUI_Samples“
The selection of PDO "U1Samples" of the EL3773 for “MAIN.aUI_Samples” based by the last preceding
paragraph Step 2a as illustrated above have to be done in the same way for “Var 1” accordingly.
Step 4: Selection of the PLC array variable for the Y-axis of the scope
Now the configuration will be activated ( ) and logged in the PLC ( ), so the array variable will be
visible for the target browser of the scope for being selected.
Thereby the drop down menu will be opened by right clicking on “Axis” (A) for selection of the scope features
(B):

Table of Contents

Related product manuals