EasyManua.ls Logo

VIPA CPU 314ST - Page 193

Default Icon
228 pages
Print Icon
To Next Page IconTo Next Page
To Next Page IconTo Next Page
To Previous Page IconTo Previous Page
To Previous Page IconTo Previous Page
Loading...
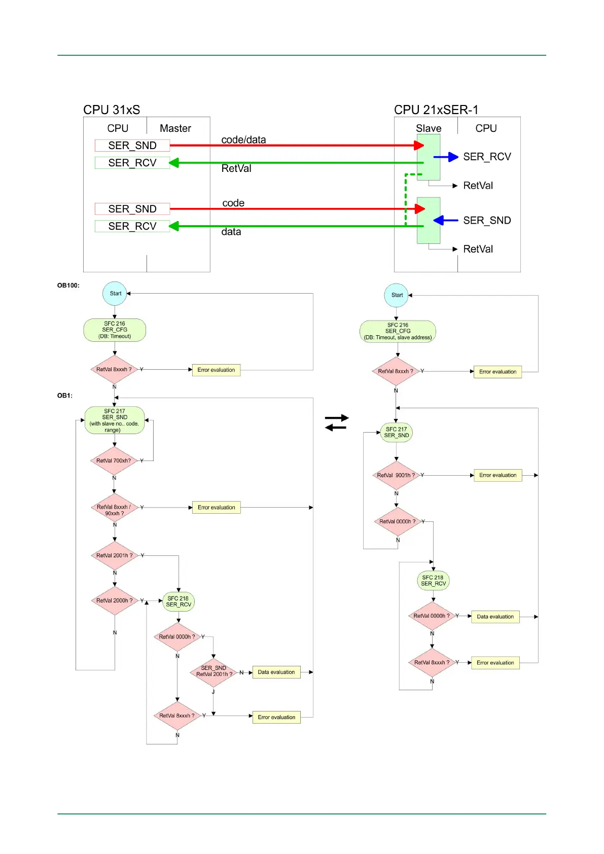
Structure for the according PLC programs for master and slave:
VIPA System 300S Deployment PtP communication
Modbus - Example communication
HB140 | CPU | 314-6CF03 | GB | 16-43 193

Table of Contents

Related product manuals