EasyManua.ls Logo

Daikin MD5 - Page 47

Daikin MD5
96 pages
Print Icon
To Next Page IconTo Next Page
To Next Page IconTo Next Page
To Previous Page IconTo Previous Page
To Previous Page IconTo Previous Page
Loading...
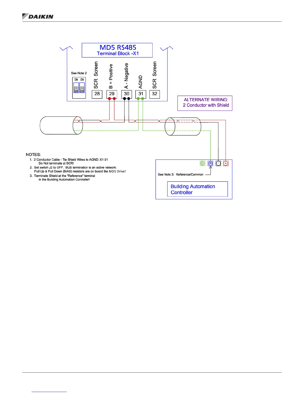
Figure 8: Alternate Wiring Diagram
eMbedded fieldbUs
www.DaikinApplied.com 47 OM 1191 • MD5 VFD

Table of Contents

Related product manuals