EasyManua.ls Logo

BEA WebLogic - Page 206

BEA WebLogic
294 pages
Print Icon
To Next Page IconTo Next Page
To Next Page IconTo Next Page
To Previous Page IconTo Previous Page
To Previous Page IconTo Previous Page
Loading...
Viewing an Application System Object and Creating an XML Schema
A-14 BEA Systems, Inc.
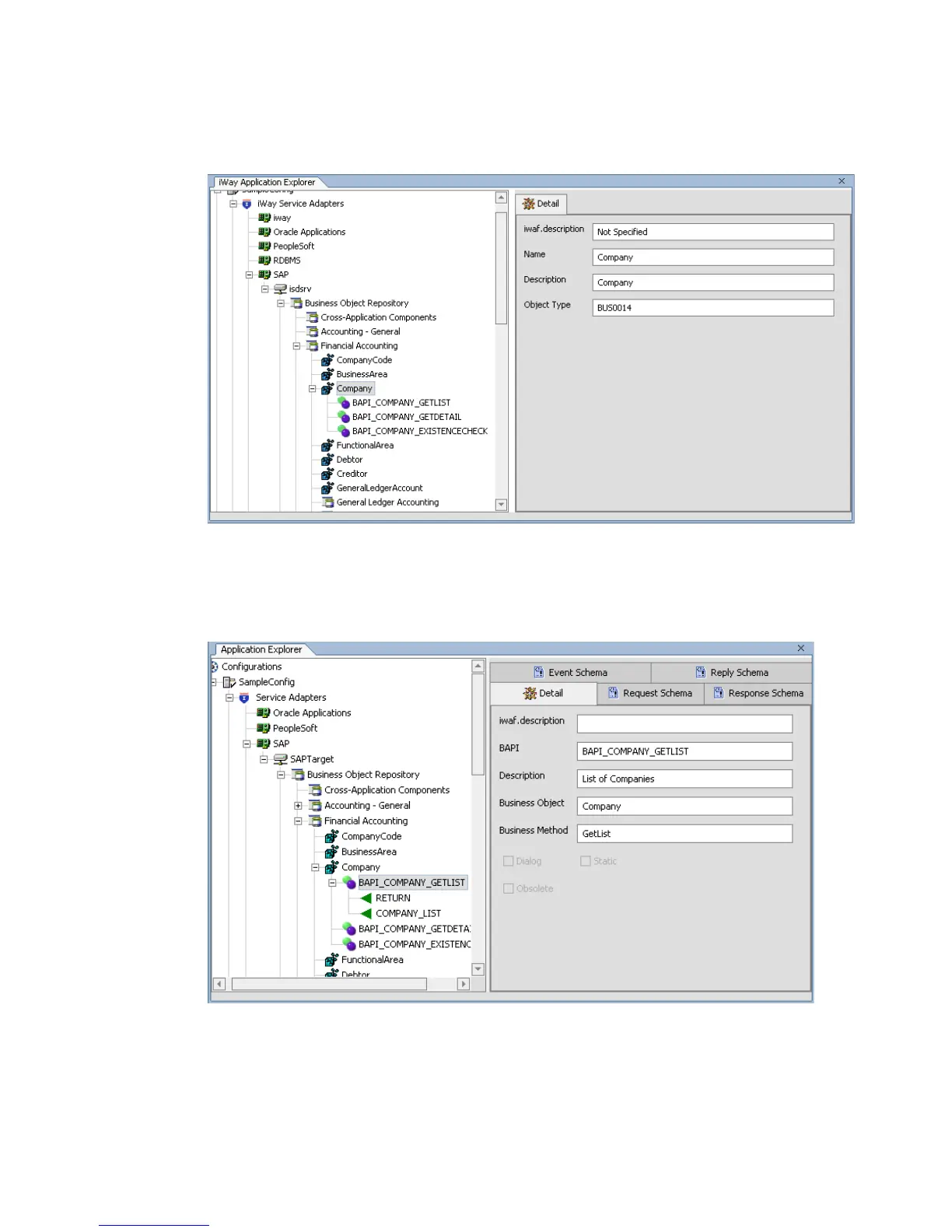
In the left pane, the following list of BAPI methods related to Company appears:
5. Click the BAPI method named BAPI_COMPANY_GETLIST.
In the right pane, properties for the BAPI_COMPANY_GETLIST method appear in the
Detail tab.
Figure 0-2 Application C ompo nent Metadata

Table of Contents