EasyManua.ls Logo

Standa 8SMC5-USB - 3.5. Possible Problems and Solutions

Standa 8SMC5-USB
345 pages
Print Icon
To Next Page IconTo Next Page
To Next Page IconTo Next Page
To Previous Page IconTo Previous Page
To Previous Page IconTo Previous Page
Loading...
3.5. Possible problems and solutions
Controller is not found in XiLab
Unable to rotate the motor by the controller
Controller has Alarm state
Motor vibrates without rotation
Mechanical jamming.
When using the libximc library and Linux with kernel version less than 3.16, there are possible hanging of the operating
system
3.5. Possible problems and solutions
Here is a list
of common
problems
and possible
solutions
that we
offer to our
users. Your
case may be
the same
mentioned
below, then you will quickly find a solution, otherwise, send your questions with a detailed description of the problem to tech support:
Ask a question
Send an e-mail: 8smc4@standa.lt
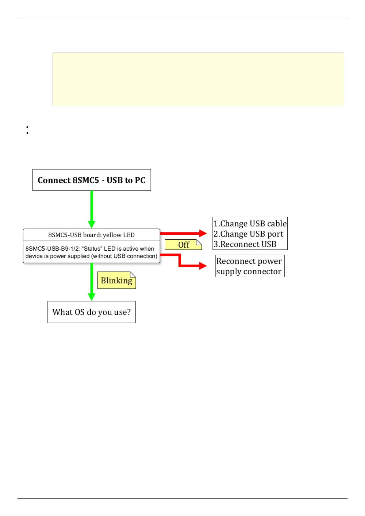
Controller is not found in XiLab
Solution:
Comment to the diagram:
8SMC5-USB-B9-1 - one axis system
8SMC5-USB-B9-2 - two axes system
The following decision maps show the actions for different operating systems.
Windows:
Page 29 / 345
Page 29 / 345