EasyManua.ls Logo

Siemens SITOP PSE200U - Creating an AS Program for Selectivity Monitoring

Siemens SITOP PSE200U
99 pages
To Next Page IconTo Next Page
To Next Page IconTo Next Page
To Previous Page IconTo Previous Page
To Previous Page IconTo Previous Page
Loading...
6 Selective monitoring of 24V feeders
Integration of a SITOP 24V power supply in PCS 7
Entry ID: 10948108, V3.2, 01/2019
51
Siemens AG
2019 All rights reserved
6.3 Creating an AS program
Proceed as follows:
1. Drag and drop process tag type "SITOP" from the project library to the desired
folder in the technological hierarchy and rename it (1).
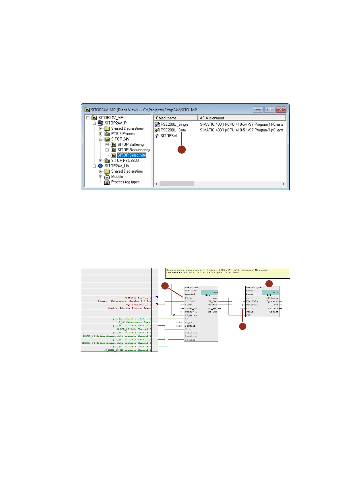
Figure 6-5 Type of measuring point for detecting a binary signal
1
2. Open the plan and adapt the input signal as follows:
Rename the monitoring block to match its use (2).
Interconnect input "PV_In" with the corresponding symbol of the external
peripherals (3).
At the "Color" input (4) of the monitoring block, parameterize the value
"16#1". This is so that the system displays the value in red in the faceplate
in accordance with an alarm.
Figure 6-6 CFC plan for recording the sum error in the selectivity module
2
3
4
3. For a remote reset at the Operator Station, you must add to the program a
digital output driver block and an operation block for digital signals.
Paste APL blocks "OpDi01" (5), "TimerP" (6) and "Pcs7DiOu" (7) into the
CFC plan.
Connect output "PV_Out" (8) to the corresponding symbol of the external
peripherals.
Interconnect the blocks as shown in the figure. The timer block is
configured as an extended pulse (mode = 1) and it ensures that the reset
signal is connected for exactly one second. Interconnecting the timer block

Table of Contents

Related product manuals