EasyManua.ls Logo

Siemens SITOP PSE200U - Creating an AS Program for Redundant PSU8600

Siemens SITOP PSE200U
99 pages
To Next Page IconTo Next Page
To Next Page IconTo Next Page
To Previous Page IconTo Previous Page
To Previous Page IconTo Previous Page
Loading...
8 Power supply system SITOP PSU8600 redundant
Integration of a SITOP 24V power supply in PCS 7
Entry ID: 10948108, V3.2, 01/2019
77
Siemens AG
2019 All rights reserved
8.3 Creating an AS program
Proceed as follows:
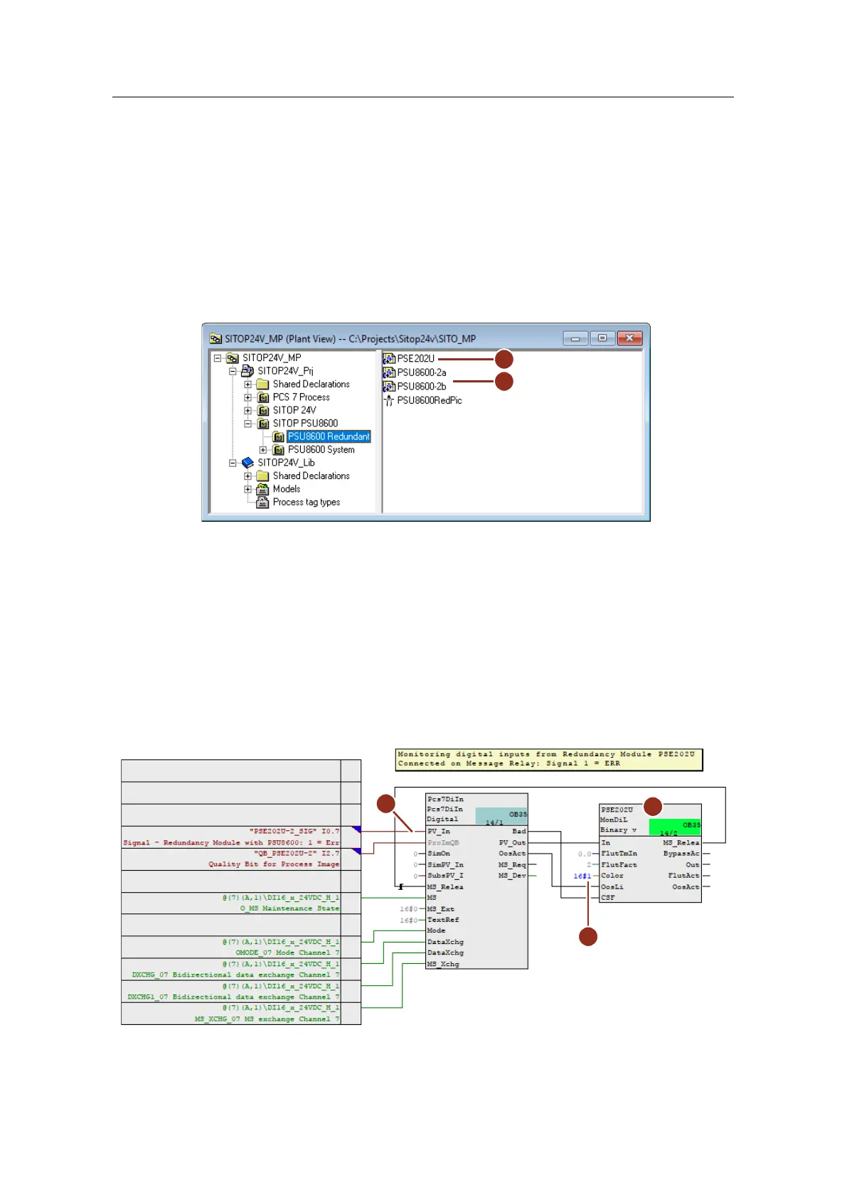
1. Create an instance of the process tag type "SITOP"(1) by dragging process tag
type signal PSE202U from the project library and dropping it in the desired
folder in the technological hierarchy. Then rename the plan correspondingly.
2. Create one instance of the measuring point type "PSU86s14_CNX86_14"(2)
for each PSU8600. Rename both plans correspondingly.
Figure 8-7
1
2
3. Open the CFC plan of the redundancy module and carry out the following
adjustments:
Rename the monitoring block "MonDiL" in line with its use (3). This name is
later displayed in the OS in addition to the plan name.
Interconnect input "PV_In" of "Pcs7DiIn" module with the corresponding
symbol of the external peripherals (4).
At the "Color" inputs of the monitoring blocks (5), parameterize the value
"16#1". This is so that the system displays the value in red in the
faceplates in accordance with an alarm.
Figure 8-8
3
4
5

Table of Contents

Related product manuals