EasyManua.ls Logo

Siemens SITOP PSE200U - Creating AS Program for UPS Signal Monitoring

Siemens SITOP PSE200U
99 pages
To Next Page IconTo Next Page
To Next Page IconTo Next Page
To Previous Page IconTo Previous Page
To Previous Page IconTo Previous Page
Loading...
5 Uninterruptible 24 V power supply
Integration of a SITOP 24V power supply in PCS 7
Entry ID: 10948108, V3.2, 01/2019
40
Siemens AG
2019 All rights reserved
5.2.3 Creating an AS program
Proceed as follows:
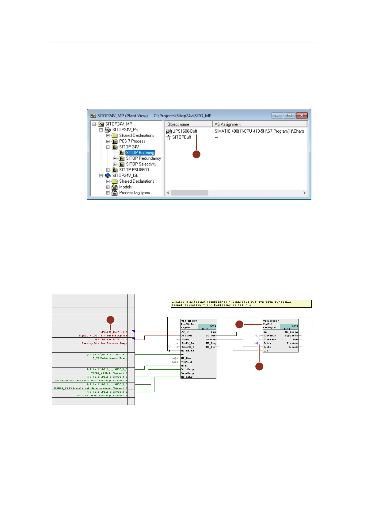
1. Drag process tag type "SITOP" to the desired folder in the technological
hierarchy and rename it. (1)
Figure 5-14:
1
2. Open the plan and carry out the modifications below for the input signal to
monitor buffering mode (Rel. 1):
Rename the monitoring block (2) to match its use. Here, the system
monitors the signal for buffering mode
Interconnect input "PV_In" with the corresponding symbol of the external
peripherals (3).
At the "Color" input (4) of the monitoring block, parameterize the value
"16#2". This is so that the system displays the value in yellow in the
faceplate in accordance with a warning.
Figure 5-15:
2
3
4
3. Copy interconnected blocks "Pcs7DiIn" and "MonDiL" to the clipboard and
paste them into the CFC plan again. Carry out the modifications below for
monitoring the battery status (Rel. 2):

Table of Contents

Related product manuals